作者:Faust & Nickqiao,极客 web3
摘要:
-
ZK 桥在 A 链上部署智能合约,直接接收验证 B 链区块头及相应零知识证明,确认跨链消息的有效性,属于安全级别最高的桥接方案;乐观 /OP 桥通过欺诈证明对无效的跨链消息进行链上挑战,只需存在 1 个可靠的挑战者,即可保证跨链桥资金池的安全;
-
比特币主网因为存在技术上的限制,无法直接部署 ZK 桥,但可以通过 BitVM 和欺诈证明实现乐观桥。Bitlayer 和 Citrea 等团队采用了 BitVM 桥的方案,引入预签名,结合了通道的思想,让用户在正式存款前,对存款执行后的处理流程进行限定,不给跨链桥官方挪用用户存款的机会。
-
BitVM 桥本质基于「垫付 - 报销」模式,有专门的 Operator 节点为提款用户打钱,Operator 可以定期向公共存款地址申请报销。如果 Operator 存在不实的报销申请,可以被任何人挑战并 Slash;
-
BitVM 桥在理论上不存在安全问题,但存在活性 / 可用性问题,而且不能满足特定用户对资金独立性和反洗钱的需求(本质还是资金池的模式)。Bitlayer 对此增设了名为 OP-DLC 的桥接方案,该方案类似于 DLC.link,在通道和 DLC 的基础上引入欺诈证明,防止 DLC 桥的预言机作恶。
-
由于 BitVM 和欺诈证明的落地难度大,DLC 桥会率先落地并成暂时的替代物,只要解决预言机的信任风险,集成更为可靠成熟的第三方预言机,DLC 桥可以在现阶段成为比多签桥更安全的提款验证方案。

导语
自去年的铭文热潮以来,比特币生态便以井喷之势步入高速增长期,短短半年时间,打着 BTC Layer2 旗号的项目便已达到近 100 家,简直成了一片乱象迭出、机会与骗局共存的新大陆。毫不夸张的说,现在的比特币生态已经是以太坊、Cosmos 与 Celestia、CKB 和比特币 native 生态的「多民族大熔炉」,加之缺乏权威的声音,比特币生态体系简直就像 19 世纪的美国一样,成为了吸纳各路势力的新天地。这在为整个 Web3 叙事带来繁荣与活力的同时,也引入了巨大的风险。
许多项目在连技术方案都没发布的情况下,就开始肆意炒作,打着 native layer2 的名号,声称能完整继承比特币主网的安全性;更有甚者玩起了造概念的宣传手法,发明一堆光怪陆离的名词术语,作为宣扬自身优越性的台词。虽然自吹自擂已然是比特币生态的现状,但还是有不少顶级 KOL 发出了客观的呼声。
前不久,区块链浏览器 Mempool 创始人 Monanaut 公开批判了当下比特币生态的问题,他犀利的指出,如果一个比特币 Layer2 单纯采用多签形式的提款桥,无法以一种去信任的形式让用户把资产随时撤出,这样的项目就不是一个真正的 Layer2。有趣的是,此前 Vitalik 也曾指出,Layer2 在安全保障上至少应比单纯依赖于多签的系统更安全。

可以说,Monanaut 和 Vitalik 直言不讳的指出了比特币 Layer2 在技术上的问题:很多 L2 的提款桥本质都是多签桥,要么是几个知名机构各执一道密钥,要么采用基于 POS 的去中心化签名,但无论如何,其安全模型都基于多数诚实假设,即默认大多数多签参与者不串谋作恶。
这种严重依赖于信用背书的提款桥方案绝非长久之计,历史已经告诉我们,多签桥迟早会出各种各样的问题,只有信任最小化或是趋于完全去信任的资产托管方式,才能经受住时间和黑客的考验。但比特币生态的现状是,很多项目方连提款桥技术路线图都没有发布,对于桥该如何去信任或是信任最小化,压根没有成型的设计思路。
但这并非比特币生态的全部。目前仍然有一些项目方针对提款桥优化思路发表了意见。在本文中,我们将对 Bitlayer 以及 Citrea 的 BitVM 桥进行简要解析,并介绍 Bitlayer 针对 BitVM 桥的不足而提出的 OP-DLC 桥,让更多人理解跨链桥的风险与设计思路,这对于广大比特币生态参与者而言,至关重要。
乐观桥:基于欺诈证明的桥接验证方案
其实,跨链桥的本质很简单,就是向 B 链证明 A 链上的确发生了某事件。比如说,你从 ETH 往 Polygon 上跨资产,要让跨链桥帮你证明,你确实向 ETH 链上的特定地址转入了资产,然后你可以在 Polygon 链上接收等量资金。
传统的跨链桥一般采用见证人多签,他们会在链下指定几个见证人,见证人要运行各条公链的节点,监测是否有人向跨链桥收款地址充入了资金。
这类跨链桥的安全模型和多签钱包基本一致,要按照多签设置方式比如 M/N 来判定其信任模型,但最终基本都遵循诚实多数假设,就是默认多数公证人都是无恶意的,容错率比较有限。此前发生过的多起大数额的跨链桥被盗案,基本都发生在这类多签桥身上,要么是监守自盗,要么是被黑客攻击。
相比之下,基于欺诈证明协议的「乐观桥」,和基于 ZK 的「ZK 桥」,要安全的多。以 ZK 桥为例,它会在目标链上设置专用的验证器合约,直接在链上验证提款证明,免去对链下见证人的依赖。
比如说,一个横跨 ETH 和 Polygon 的 ZK 桥,会在 Polygon 上部署一个验证者合约,暂且记作 Verifier。ZK 桥的 Relayer 节点会将最新的以太坊区块头,及证明有效性的 ZK Proof 转发给 Verifier,由后者验证。这相当于让 Verifier 合约在 Polygon 链上同步并验证最新的以太坊区块头。区块头上记录的 merkle root 与区块内包含的交易集合有关联性,可以用于验证区块中是否包含某笔交易。

如果在区块高度为 101 的以太坊区块内,包含 10 笔从 ETH 到 Polygon 的跨链转账声明,Relayer 会生成与这 10 笔交易相关的 Merkle Proof,向 Polygon 链上的 Verifier 合约提交证明:
101 号以太坊区块内包含 10 笔 ETH 到 Polygon 的跨链交易。当然,ZK 桥可以把 Merkle Proof 进行 ZK 化,直接向 Verifier 合约提交 ZK Proof。这整个流程中,用户只需要信任跨链桥的智能合约没有漏洞,以及零知识证明技术本身安全可靠,不需要像传统多签桥那样引入过多的信任假设。
而「乐观桥 /Optimistic Bridge」要略为不同,一些乐观桥保留了类似于见证人的设定,但是会引入欺诈证明和挑战窗口期,见证人对跨链消息生成多签后,虽然会提交至目标链上,但其有效性不会被立刻认可,要度过一个窗口期且无人提出质疑,才能被判定为有效。这其实和 Optimistic Rollup(乐观 Rollup)的思路有些类似。当然,乐观桥还有其他的产品模式,但归根结底,安全性是靠欺诈证明协议来保障的。
M/N 多签桥的信任假设是 N-(M-1)/N,你要假设网络中的恶意者数量最多只有 M-1 个,则诚实者数量至少为 N-(M-1)。ZK 桥的信任假设可以忽略不计,而基于欺诈证明的乐观桥,信任假设为 1/N,N 个见证人中只需要有一个诚实,愿意对提交至目标链的无效跨链消息进行挑战,便可保证桥的安全。

目前,由于技术上的限制,只能实现比特币向 Layer2 存款方向的 ZK 桥,而如果方向相反,从 Layer2 向比特币链上提款,只支持多签桥或乐观桥,或是类似于通道的模式(下文要讲述的 OP-DLC 桥更像是通道)。要在比特币链上实现乐观桥,就要引入欺诈证明,bitVM 为这一技术的实现创造了良好条件。
在此前的文章《极简解读 BitVM:如何在 BTC 链上验证欺诈证明》,我们曾简单介绍过,BitVM 的欺诈证明,本质是把链下进行的复杂计算任务,拆解为大量的简单步骤,再挑出某一步放在比特币链上直接验证。这种思路和 Arbitrum、Optimism 等以太坊乐观 Rollup 比较类似。

(BitVM2 文档中提到将通过 Lamport 签名把一个计算任务拆分为大量的中间步骤,然后任何人可以对某个中间步骤进行挑战)
当然,上述说法还是比较晦涩,但相信大多数人早就对欺诈证明的含义有所了解。在今天的这篇文章中,受限于整体篇幅,我们不打算对 BitVM 和欺诈证明协议的技术实现细节进行解读,因为这涉及到一系列复杂的交互流程。
我们将从产品与机制设计的角度简要介绍 BitLayer 和 Citrea、BOB 乃至于 BitVM 官方设计的原生 BitVM 桥,以及 Bitlayer 如何通过 OP-DLC 桥来缓解 BitVM 桥的瓶颈,向大家展示如何在比特币链上设计出更优越的提款桥方案。

(Bitlayer 的桥接方案示意图)
Bitlayer 和 Citrea 的 BitVM 桥原理简析
下文中,我们以 Bitlayer 和 Citrea、Bob 已公布的 BitVM 桥方案作为素材,来阐明 BitVM 桥的大体运作流程。

在其官方文档和技术博客中,上述项目方比较清晰的解释了 BitVM 提款桥的产品设计思路(目前处于理论阶段)。首先,当用户通过 BitVM 桥提款时,需要借助 Layer2 上的 Bridge 合约生成提款声明,提款声明中会指定以下关键参数:
-
提款人需在 L2 销毁的映射版 BTC 数量(如 1 个 BTC);
-
提款人打算支付的跨链手续费(假设为 0.01 个 BTC);
-
提款人在 L1 的收款地址:L1_receipt;
-
提款人的收款金额(即 1 — 0.01 = 0.99BTC)
之后,上述提款声明会被包含进 Layer2 的区块中。BitVM 桥的Relayer 节点会同步 Layer2 区块,监听其中包含的提款声明,并将其转发给 Operator 节点,由后者为提款用户打款。

这里需要注意的是,Operator 是先自掏腰包在比特币链上为用户打款,也就是替 BitVM 桥「垫付」资金,之后再向 BitVM 桥的资金池申请补偿。
Operator 在申请报销时,需要提供自己在 Bitcoin 链上的垫付证明(就是证明自己在 L1 上向提款用户指定的地址打款了,要把包含在比特币区块中的特定转账记录抽出来)。同时,Operator 还要出具提款人在 L2 生成的提款声明(通过 Merkle Proof,证明出具的提款声明来自于 L2 区块中,而不是自己凭空捏造的)。之后,Operator 需要证明如下事项:
-
Operator 替 BitVM 桥垫付给提款人的资金,等于提款人在声明中要求的收款金额;
-
Operator 申请报销时,报销金额不多于提款人在 Layer2 销毁的映射版 BTC 金额;
-
Operator 的确把一段时间内的 L2-L1 提款声明全部处理了,每一笔提款声明都能匹配到比特币链上的提款转账记录;
这本质是对 Operator 谎报垫付金额,或是拒绝处理提款声明的惩罚(可以解决提款桥的抗审查问题)。Operator 需要在链下对垫付证明和提款声明的关键字段进行对比验证,证明两者涉及的 BTC 数额相等。

而如果提款桥 Operator 谎报垫付金额,就是指 Operator 声称在 L1 上的 payment proof,和 L2 提款人发出的 Withdrawal Statement 相匹配,但实际情况却是两者并不匹配。
这样一来,证明 Payment Proof = Withdrawal Statement 的 ZKP 一定是有错误的。只要这个 ZKP 被发布出去,Challanger 就可以指出其中哪一步有错,并通过 BitVM2 的欺诈证明协议进行挑战。
需要强调的是,Bitlayer 和 Citrea、BOB、ZKBase 等都采用了最新的 BitVM2 路线,也就是新版的 BitVM 方案,这种方案会把链下的计算任务 ZK 化,也就是说,为链下进行的计算过程生成 ZK Proof,然后对 Proof 进行验证,之后把验证 ZKP 的过程转化为适配于 BitVM 的形式,便于后续的挑战。
同时,通过采用 Lamport 和预签名,可以把原始 BitVM 的多轮交互式挑战,优化为单轮非交互式挑战,极大程度降低了挑战的难度。
BitVM 的挑战流程需要用到一种称为「承诺」的东西,即 Commitment。我们解释下什么是「承诺」。一般而言,在比特币链上发布「承诺」的人会声称,某些存放在链下的数据 / 发生在链下的计算任务是准确无误的,而发布到链上的相关声明就是「承诺」。
我们可以近似的把 Commitment 理解为一大批链下数据的 hash。承诺 Commitment 本身的尺寸往往被压缩的很小,但其可以通过 Merkle Tree 等方式,与大量的链下数据相绑定,而这些被关联的链下数据无需上链。

在 BitVM2 和 Citrea、BitLayer 的 BitVM 桥方案中,如果有人认为提款桥 Operator 在链上发布的承诺有问题,该承诺关联了无效的 ZKP 验证流程,就可以发起挑战,而且挑战权限是 Permissionless 的。(里面的交互流程比较复杂,在此不展开解释)
由于 Operator 是替 BitVM 资金池垫付资金来给提款人打款,之后再向资金池申请报销,在申请时,Operator 要发布一个 Commitment,证明自己在 L1 上给提款人转的钱,等于提款人在 L2 上声明要收到的钱。如果这个 Commitment 经过了欺诈证明窗口期仍然没有被挑战,Operator 就可以取走自己需要的报销金额。
这里我们要解释下 BitVM 桥的公共资金池是如何维护的,而这恰恰是跨链桥最关键的部分。大家都知道,跨链桥能兑付给提款人的资金,来源于存款人或是其他 LP 贡献的资产,而 Operator 垫付出去的钱,最终都要从公共资金池抽走,所以单纯看资金的转移结果,BitVM 桥吸收的存款人 Deposit 金额,应等于提款人 Withdraw 的金额。那么如何保管 Deposit 的资金,就是一个很重要的问题。
在大多数比特币 Layer2 的桥接方案中,往往通过多签来管理公共资产,用户的存款被汇总到一个多签账户中,当需要给提款人打款时,就由这个多签账户负责打款,这种方案显然是存在巨大的信任风险的。
而 Bitlayer 和 Citrea 的 BitVM 桥,采用了类似于闪电网络和通道的思想,用户在存款前,会先和 BitVM 联盟进行通讯,让后者进行预签名,以达成以下效果:
用户向充值地址转入存款后,这些钱会直接锁定在一个 Taproot 地址上,只能由桥的 Operator 来领取。而且,Operator 只有向用户垫付了提款资金后,通过申请报销的方式,向上述存款的 Taproot 地址申领资金。挑战期结束后,Operator 才能把一定额度的用户存款取走。
在 BitVM 桥方案中,存在由 N 个成员组建的 BitVM 联盟(BitVM Federation),由他们对用户的存款进行调度。但这 N 个成员无法私自挪用用户的存款,因为用户在向指定地址打款前,会要求 BitVM 联盟先进行预签名,确保这些存款只能被 Operator 合法申领。

(BitVM2 对其乐观桥方案的示意图)
高度概括,BitVM 桥采用了类似于通道和闪电网络的思想,让用户「verify by yourself」,通过预签名的方式让 BitVM 联盟无法擅自操纵存款池,存款池的钱只能用于为 Operator 报销资金。如果 Operator 谎报垫付金额,任何人都可以发布欺诈证明并进行挑战。
如果上述方案可以落地,届时 BitVM 桥将成为最安全的比特币提款桥之一:这种桥不存在安全问题,仅存在可用性 / 活性问题。用户在尝试向 BitVM 存入资金时,可能遭到 BitVM 联盟的审查或拒绝配合,导致无法顺利存入资金,但这与安全无关而属于活性 / 可用性问题。
但 BitVM 桥的落地难度比较大,而且也无法满足一些对资金透明度要求比较高的大户的需求:这些人可能涉及到反洗钱问题,不太希望把自己的资金与别人的资金混到一起,但 BitVM 桥会统一收纳存款者的钱,某种程度上是一个混杂很多钱的池子。
为了解决上述 BitVM 桥的活性问题,以及为有特定需求的人提供独立干净的资金出入通道,BitLayer 团队额外增设了名为 OP-DLC 的跨链桥方案,在 BitVM2 的乐观桥之外,采用了类似于 DLC.link 的 DLC 桥,为用户提供 BitVM 桥和 OP-DLC 桥两个出入口,以此降低对 BitVM 桥乃至于 BitVM 联盟的依赖。

(DLC 原理图)
DLC:谨慎日志合约
DLC(Discreet Log Contracts)名为谨慎日志合约,由 MIT 的 Digital Currency Initiative 提出,该技术最早用于在比特币上实现一种轻量级的智能合约,不需要把合约的内容上链,就可以通过链下交互式通讯和预签名等方法,在比特币链上实现出保护隐私的智能合约功能。下面我们通过一个赌球案例来说明 DLC 的工作原理。
假设 Alice 与 Bob 要对 3 天后举行的皇马和巴萨的比赛结果打赌,两人各出 1 个 btc。如果皇马胜出,则 Alice 可以获得 1.5 BTC,Bob 只能收回 0.5 BTC,这就相当于 Alice 赚 0.5 个 BTC,Bob 亏损 0.5 BTC;如果巴萨胜出,Alice 只能收回 0.5 BTC,Bob 则可以拿走 1.5 BTC。如果平局,两人各自从拿回 1 个 BTC。
如果我们要让上述对赌过程变得去信任化,就要想办法防止任何一方耍赖,如果单纯用 2/2 多签或是 2/3 多签,显然还不够去信任。DLC 针对这一要点给出了自己的解决方案(要依赖于第三方预言机)。其整个工作流程大体可以分为四部分。
以前面的 Alice 和 Bob 为例,首先,双方在链下创建一笔 fund 交易,这可以把彼此的 1 枚 BTC 锁在 2/2 多签地址上,如果这笔 fund 交易生效,则该多签地址里的 2 枚 BTC 需要双方都授权,才能被花费。
当然,这笔 Fund 交易先不上链,只留存在链下的 Alice 和 Bob 客户端本地,他们都知道这笔交易生效后会有什么后果。目前双方只是在进行理论推演,然后根据推演的结果达成一系列协议。
在 DLC 创建的第一阶段,我们可以确定的是,双方将在未来把各自的 1 枚 BTC 锁入一个多签地址中。

第二步,双方继续推演未来可能发生的事件和结果:比如,当球赛结果公布后,可能是 Alice 赢 Bob 输、Alice 输 Bob 赢、平局等多种可能,这会导致前述 2/2 多签地址中的比特币出现不同的分配结果。
不同的结果需要由不同的交易指令来触发,这些「可能在未来上链的交易指令」被称为 CET,即合约执行交易(Contract Execution Transaction)。Alice 和 Bob 要事先推演出所有的 CET,生成包含全部 CET 的交易数据集。
例如,根据前述 Alice 和 Bob 对赌的几种可能结果,Alice 创建出以下几种 CET:
-
CET1:Alice 可从多签地址获得 1.5 枚 BTC,Bob 可获得 0.5 枚 BTC;
-
CET2:Alice 可从多签地址获得 0.5 枚 BTC,Bob 可获得 1.5 枚 BTC;
-
CET3:双方各自可获得 1 枚 BTC。
我们以 CET1 为例(Alice 拿 1.5 BTC,Bob 拿 0.5 BTC):
这笔交易的意思是,把多签地址中的 1.5 枚 BTC,转移到一个由 Alice 和预言机输出结果共同触发的 Taproot 地址,另外 0.5 枚 BTC 转移给 Bob 的地址。此时对应的事件是:皇马胜出,Alice 赢 0.5BTC,Bob 输 0.5BTC。

当然,要花费这 1.5 枚 BTC,Alice 必须拿到预言机发送的「皇马胜出」结果签名。换句话说,只有当预言机输出「皇马胜利」的消息后,Alice 才能够把这 1.5 枚 BTC 转走。至于 CET2 和 CET3 的内容,我们可以以此类推,在此不赘述。

需要注意的是,CET 本质是一笔待上链待生效的交易,如果 Alice 提前把 CET1 广播出去,或是在「巴萨胜出」的情况下,仍然把「皇马胜出」后才能顺利触发的 CET1 上链,会发生什么?
前面的示意图中,我们提到,CET1 上链后,会把原始多签地址中锁定的 2 枚 BTC 转走,0.5 枚 BTC 转给 Bob,1.5 枚 BTC 转到一个 Taproot 地址中,预言机输出「皇马胜出」后,Alice 方能解锁 Taproot 地址锁定的 BTC。效果如下图所示。
同时,这个 Taproot 地址受到时间锁限制,如果在时间锁规定的窗口期内,Alice 无法成功提走 1.5 枚 BTC,则 Bob 有权把这些钱直接拿走。
所以,只要预言机是诚实的,Alice 就无法拿走这 1.5 枚 BTC,等时间锁期限耗尽,Bob 可以把这 1.5 枚 BTC 拿走。再算上 CET1 上链时直接转给 Bob 的那 0.5 枚 BTC,最后所有的钱都会归 Bob 所有。

对于 Alice 而言,无论自己最终是赢还是输,最有利的做法都是把正确的 CET 上链,把无效的 CET 上链会让自己输更多钱。
其实上述 CET 在构建时,对 Taproot 的 schnorr 签名做了改进,可以理解为利用预言机的公钥 + 事件结果,针对不同结果构造出彼此独立的地址。之后,等预言机公布某个结果对应的签名,才能花费该结果对应的地址上锁定的 BTC。
当然,这里面存在一种额外的可能。假如 Alice 知道自己输了,干脆不把自己构建的 CET1 上链,这个时候怎么办?这个很好解决,因为Bob 可以针对「alice 输,Bob 赢」一事构建出自定义的 CET,这个 CET 达成的效果和 Alice 构建的 CET 基本一致,只是具体细节不一样,但结果是一样的。
上面讲述的就是最关键的 CET 构建流程。而 DLC 的第三步,是 Alice 和 Bob 双方进行通讯,检查对方构建的 CET 交易,带上自己对该 CET 的签名,检查无误后,可以信任彼此,便各自出资 1 枚 BTC,锁入最开始提到的那个 Alice 和 Bob 的 2/2 多签地址,然后等待某个 CET 被上链,触发后续的流程。
最后,等预言机公布结果,拿到预言机对结果的签名后,任意一方可以把正确的 CET 上链,让多签地址中锁定的 2 枚 BTC 被再分配,如果输家抢先把错误的 CET 上链,会让自己损失所有的钱,如果把正确的 CET 上链,输家还可以收回 0.5BTC。

可能有人会问,DLC 与普通的 2/3 多签有何不同?首先,2/3 多签下,任意两方串谋即可盗走全部资产,而 DLC 通过提前构建 CET 集合的方式,让对手方之间把全部的场景都限制住了,就算预言机参与串谋,造成的损失往往也有限。
其次,多签需要各方针对具体的待上链交易进行签名,而在 DLC 的设定下,预言机只需要对特定事件的结果进行签名,不需要知道 CET/ 待上链交易的内容,甚至完全不需要知道有 Alice 和 Bob 这两个人,只需要像普通的预言机那样和用户进行正常的交互即可。
我们可以认为,DLC 本质是把对多签参与方的信任转变成了对预言机的信任,只要预言机不参与作恶,就可以保证 DLC 的协议设计足够去信任。理论上来说,DLC 可以采用比较成熟完善的第三方预言机,来避免作恶。而 DLC.link 和 BitLayer 利用了 DLC 的这种特性,把桥的信任问题转嫁给了第三方预言机。
此外,Bitlayer 的 DLC 桥还支持自建的预言机节点,在此之上加上了一层欺诈证明,当自建的预言机把无效的 CET 上链时,允许任何人对其进行挑战。关于其 OP-DLC 桥的原理,我们将在下面展开简述。
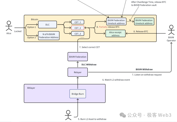
OP-DLC 桥:DLC 通道 + 欺诈证明
我们从存取款的全流程来解释 OP-DLC 桥的运转原理。假设现在 Alice 通过 OP-DLC 桥向 L2 存款 1 枚 BTC,根据两步交易机制,ALice 先生成一个 pre-fund 交易,如下图:

这其实是先把 1 枚 BTC 转移到 Alice 和 BitVM 联盟成员共同控制的 Taproot 地址中,然后开启创建 CET 的一系列流程。如果 BitVM 桥联盟成员拒绝配合 Alice 的存款请求,Alice 可以等时间锁结束后,把钱立刻抽回去。
如果 BitVM 联盟成员愿意配合 Alice,双方便通过链下通讯的方式,先生成正式的 Fund 存款交易(先不上链),以及提款场景下全部的 CET,待 CET 生成和检验结束后,双方才把 Fund 交易提交上链。
在 Fund 交易的 Witness/ 签名数据里,Alice 会指定自己在 Layer2 的收款地址;Fund 交易上链后,Alice 可以向 Layer2 上的桥合约提交上述 fund 交易数据,证明自己在比特币链上完成了存款动作,有资格让 L2 桥合约向指定的收款地址释放 Token。

Fund 交易触发后,存款实际上还是被锁定于 Alice 和 BitVM 联盟成员共同控制的 Taproot 多签地址中。但要注意,该多签只能通过 CET 来解锁该地址锁定的 BTC,BitVM 联盟不能平白无故把钱转走。
接下来我们来解析 Alice 和 BitVM 联盟事先构建好的 CET。这些 CET 用来满足未来提款时的潜在场景,比如 Alice 可能存入了 1 枚 BTC,但她初次提款时只提走 0.3 枚 BTC,剩下的 0.7 枚 BTC 交由 BitVM 联盟的公共资金池来支配,但要再提款就只能通过前文讲过的 BitVM 桥;
或者干脆用这 0.7 枚 BTC 发起一次新的 pre-fund 存款,当做是一笔新充入 DLC 桥的资产,可以重复前面提过的 fund 交易和 CET 构建流程。

上述流程不难理解,其实就是让存款人 Alice 和 bitVM 联盟互相充当对手方,为不同金额的提款事件创建 CET,然后让预言机读取 Alice 在 Layer2 发起的提款声明,判断 Alice 想触发哪一个 CET(想提多少钱)。
这里面的风险在于,预言机可能和 BitVM 联盟串谋,比如 Alice 声明要提款 0.5 枚 BTC,预言机却伪造了提款声明,最终使得「Alice 收回 0.1BTC,BitVM 联盟收到 0.9BTC」的错误 CET 上链。
对此的解决方法有好几种,首先就是可以采用在设计上比较完善的第三方预言机,防止此类串谋行为(此时 BitVM 联盟要和预言机串谋的拉拢难度极高),或者让预言机进行质押,预言机需要定期在比特币链上发布 Commitment,声明自己诚实的处理了提款人的提款请求。任何人都可以通过 BitVM 的欺诈证明协议对 Commitment 进行挑战,如果挑战成功,就 Slash 作恶的预言机。

在 OP-DLC 桥的设计下,用户可以始终对自己的资产「参一手」,防止资产被 BitVM 联盟挪用,而且这种类似于通道的设计方案,为用户带来了更多的自主权,也不需要让自己的资金和其他人的资金混到一起,更像一种 P2P 点对点的存取款方案。
此外,考虑到 BitVM 方案要过一段时间才能落地,在其落地前,相比于单纯的多签方案,DLC 桥都是更可靠的桥接处理模型。这种方案也可以作为与 BitVM 桥并行使用的两大存取款出入口,其中一个出了故障后,用户可以走另一个出入口,也不失为一种好的容错方法。
总结
BitLayer 和 Citrea 的 BitVM 桥方案,本质是「垫付 - 报销」模式,有专门的 Operator 节点为提款用户打钱,Operator 可以定期向公共存款地址申请报销。如果 Operator 存在不实的报销申请,可以被任何人挑战并 Slash。
BitVM2 的方案引入预签名,结合了通道的思想,让用户在正式存款前,对存款执行后的处理流程进行限定,不给跨链桥官方挪用用户存款的机会。
这种桥在理论上不存在安全问题,但存在活性 / 可用性问题,而且不能满足特定用户对资金独立性和反洗钱的需求(本质还是资金池的模式),落地难度也很大。
为此,Bitlayer 增设了名为 OP-DLC 的桥接方案,该方案类似于 DLC.link,在通道和 DLC 的基础上引入欺诈证明,防止 DLC 桥的预言机作恶。
但由于 BitVM 的落地难度太大,DLC 桥会率先落地并成暂时的替代物,只要解决预言机的信任风险,集成更为可靠成熟的第三方预言机,DLC 桥可以在现阶段成为比多签桥更安全的提款验证方案。
免责声明:本文章仅代表作者个人观点,不代表本平台的立场和观点。本文章仅供信息分享,不构成对任何人的任何投资建议。用户与作者之间的任何争议,与本平台无关。如网页中刊载的文章或图片涉及侵权,请提供相关的权利证明和身份证明发送邮件到support@aicoin.com,本平台相关工作人员将会进行核查。