Author: aryan
Compiled by: Tim, PANews
For decades, online advertising has been the only way for the internet to survive.
Everyone is competing for attention. To this end, businesses collect all possible data around you, build user profiles, and show you ads.

The Agentic Web and Original Sin[1]
On the internet, this single model has unlocked a current market worth trillions of dollars.
Finance has always existed on the internet:
- Partnering with payment service providers
- Setting up paywalls for websites
- Or placing ads
However, micro-payments (under $1) have historically been economically unfeasible (VISA/MasterCard charges about 2% + $0.10 per transaction), making advertising the only viable business model, which leads to:
- Users can access vast amounts of content for free
- Advertisers can accurately reach target users
- Content providers earn revenue from their content
Creating a win-win-win situation.
As the world moves towards agents:
- Agents are becoming the main consumers of content by acting as middleware, replacing humans.
- Advertisers will be unable to accurately reach human users, and the advertising economic system may collapse.
- Agents will either scrape content or purchase content.
Application Programming Interfaces (APIs) will replace browsers and proxy browsers[2], becoming the default communication mode.

User Interaction Path
Content scraping is not a viable path for the internet, so content publishers will turn to charging small fees for their websites, and agents will need to have payment capabilities. For decades, micro-payments have been difficult to achieve until blockchain technology emerged to break this deadlock.
Blockchain technologies like Solana make scalable micro-payments possible without imposing predatory fees on users.
The unified interface created by the x402 protocol can achieve the following functions:
- Consumers pay for content
- Content publishers profit from content
- No intermediaries (VISA/MasterCard) involved
- Enable micro-payments for agents

Source: payai.network
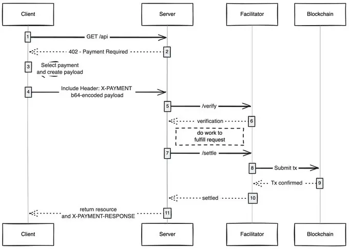
When any client (agent, browser) sends a content access request, the content host will return a payment request, and the client can access the content after completing the payment, opening a new economic model for the smart internet.
The application directions I am particularly optimistic about:
- Gas-free user experience: I believe one aspect that has not been fully explored is how x402 allows users to make gas-free transactions on any network, where users only need to hold assets in their wallets to complete payments.
- x402 Browser: Someone should directly develop a secondary version based on the Chromium codebase, deeply integrating the x402 protocol into the browser kernel. In fact, the Brave browser is best suited to advance this plan; they have significant influence in the cryptocurrency space, have built-in wallet functionality, and natively support the IPFS protocol, making them the most capable technical team for implementation in my view.
- On-chain marketplace: Just as traditional markets face discoverability issues, Coinbase has addressed this pain point by launching "Bazaars" (meaning "market" in Hindi). However, these offline-maintained marketplaces still have certain entry restrictions, and there is an urgent need to establish an on-chain directory system that allows anyone to add sellable resources (API interfaces/newsletters/e-books, etc.) and to incorporate a rating mechanism like OpenRouter does for AI model scoring.
- Ad skipping: Like any new technology, the global adoption of x402 will take time. In the meantime, skipping ads through micro-payments will become a natural evolutionary path for the protocol. After users set an acceptable daily spending limit, when using the x402 browser to access YouTube, the system will automatically skip ads and pay the corresponding fees to advertisers on behalf of the user.
I am always amazed at how a simple technology can unlock new economic models, and x402 is one of them.
References
- https://stratechery.com/2025/the-agentic-web-and-original-sin/?utm_source=chatgpt.com
- https://x.com/_0xaryan/status/1980928290337485294
免责声明:本文章仅代表作者个人观点,不代表本平台的立场和观点。本文章仅供信息分享,不构成对任何人的任何投资建议。用户与作者之间的任何争议,与本平台无关。如网页中刊载的文章或图片涉及侵权,请提供相关的权利证明和身份证明发送邮件到support@aicoin.com,本平台相关工作人员将会进行核查。