Like any technology, the world needs time to adapt to x402.
Author: @_0xarayan
Compiled by: Deep Tide TechFlow
For decades, online advertising has been the only way the internet has survived.
Everyone is vying for attention. To achieve this, companies collect all possible data related to users, create user profiles, and show ads to users.

Agent Networks and Original Sin
In the internet, this single model has opened a market now worth trillions of dollars.
Finance has always existed on the internet:
Collaborating with payment service providers
Setting up paywalls to restrict website access
Or displaying ads
However, micro-payments (less than $1) have always been economically unfeasible (Visa/Mastercard charge about 2% + $0.10 per transaction), making advertising the only model:
Users can access vast amounts of content for free
Advertisers can precisely target user groups to promote products
Content publishers can profit from their content
This is a win-win for everyone.
As the world gradually moves towards an agentized era:
Agents begin to replace humans as content consumers and gradually become the intermediary layer.
Advertisers will no longer be able to directly target humans for ad placements, and the advertising economy will face collapse.
Agents will either "scrape" content or purchase content directly.
APIs (Application Programming Interfaces) will become the default mode of communication, rather than interacting through browsers or proxy browsers.

User Path
Scraping or stealing content is economically unfeasible for the internet, so content publishers will turn to charging micro-payment fees for their websites, while agents will need a way to pay these fees. For decades, micro-payments have been unachievable until the advent of blockchain.
Blockchains like @Solana make large-scale micro-payments possible while avoiding exploitation of users.
x402 is a unified interface built on the 402 standard, capable of:
Consumers paying for content
Publishers charging for content
All of this is done without intermediaries (like Visa or Mastercard), making agentized micro-payments a reality.

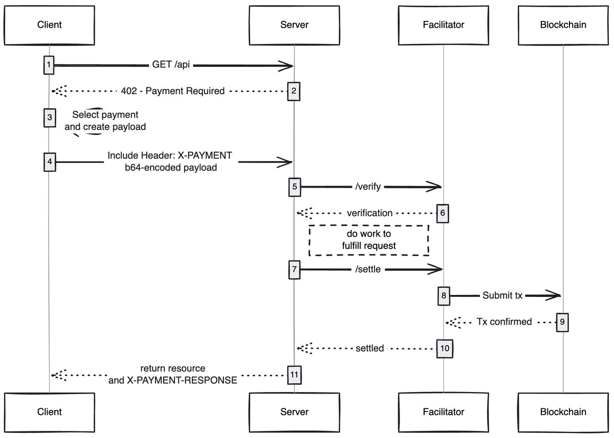
Source: payai.network
Whenever any client (agent/browser) sends a request to access content, the content host will respond and request payment for the content. Once the client completes the payment, access to the content is granted, thus opening a new economy for the agentized internet.
Exciting Use Cases
Gasless User Experience: I believe an underexplored area is how x402 can enable users to have a gasless experience for transactions on any network, where users only need to have assets in their wallets to complete transactions.
x402 Browser: Someone should directly fork Chromium and integrate x402 into the browser. @Brave should actually do this; they have good user recognition in the crypto space, already have wallet functionality, and support IPFS by default. In my view, they are the team most likely to achieve this.
On-Chain Marketplace: There are discovery issues in traditional markets, and @CoinbaseDev has addressed this by introducing bazaars (the Hindi word for "market"), but these are centralized marketplaces that will always have certain limitations. Someone should create an on-chain directory that allows anyone to add the content they sell (APIs/newsletters/books, etc.) and embed a rating mechanism in the directory, similar to how OpenRouter rates models.
Skip Ads: Like any technology, the world needs time to adapt to x402. In the meantime, ads can be skipped through micro-payments, which will be a natural development direction for x402. Users can set a daily spending limit, and when accessing YouTube, the x402 browser will automatically skip ads and pay the advertisers.
I am always amazed at how simple technologies can unlock new economies, and x402 is one of them.
If you are developing in this field, whether as a seller or a buyer, feel free to contact me. We are building something for you.
免责声明:本文章仅代表作者个人观点,不代表本平台的立场和观点。本文章仅供信息分享,不构成对任何人的任何投资建议。用户与作者之间的任何争议,与本平台无关。如网页中刊载的文章或图片涉及侵权,请提供相关的权利证明和身份证明发送邮件到support@aicoin.com,本平台相关工作人员将会进行核查。