x402 is a revolutionary open payment standard that activates the HTTP 402 status code, embedding payment functionality into the internet protocol layer, enabling native payment capabilities between machines, and facilitating the transition of the internet from an information network to a machine economy network, creating a value transfer infrastructure for AI agents and automated systems that requires no human intervention.
Author | Figo @IOSG
The Internet's Underlying Architecture Was Never Designed for "Payments"
The original design goal of the internet was to transmit information, not value. Protocols like HTTP and DNS allow data to be transmitted instantaneously across the globe, but they do not have a built-in native charging mechanism. HTTP reserved a status code 402 Payment Required for handling scenarios where access requires payment, but due to the lack of a machine-programmable and verifiable payment method at the time, this status code has been shelved for over thirty years and has never been truly activated.
Result: A Set of "Patchwork" Workarounds
To monetize content, developers have had to layer various external systems on top of the protocol layer:
- Subscription accounts linked to credit cards
- Monthly billing API Key models
- Advertising-based business models, where users indirectly pay with "attention or data"
These systems all assume "the user is human." They rely on registration, login, forms, and intermediaries, and are not suitable for autonomously operating software or machines.
The Internet is Entering the "Software as User" Phase
We are entering a new usage paradigm: the initiator of requests is not a person, but the software itself.
- AI agents are independently requesting data, invoking models, and executing tasks
- Digital services are shifting from subscription models to "pay-per-call," charging for each API call, each inference, and every millisecond of computing power
In this scenario, traditional payment methods (credit cards, account top-ups) become completely ineffective. Machines require a "payment mechanism embedded in the protocol" to achieve automatic settlement without human intervention.
The internet already has the bandwidth for communication between machines; now it needs to have the native capability for transactions between machines.
The Emergence of x402: Activating the Internet's Native Payment Layer
x402 is an open payment standard launched in 2025, aimed at officially activating the HTTP 402 status code and transforming it into a native payment mechanism for the internet. Unlike traditional models that require creating accounts, linking credit cards, or preloading funds, x402 directly embeds payment requests into HTTP responses, allowing clients (whether human, robot, or AI agent) to automatically recognize payment information and complete settlements.
In short, x402 allows an HTTP request to simultaneously possess the attributes of "data transmission" and "value transmission." Once payment is completed, access rights can be opened instantly, without the need for accounts or manual operations.
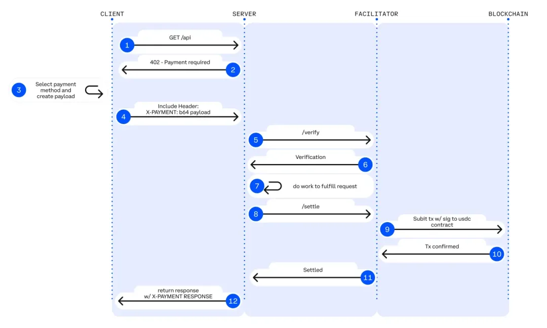
The Standardized Interaction Model of x402
x402 defines three types of participants:
- Client: The user, application, or AI agent initiating the request
- Server: The entity providing data or services (API, website, etc.)
- Facilitator: Responsible for verifying whether the payment has been completed. Most current implementations are based on blockchain, but theoretically, any system with verifiable settlement capabilities can be integrated.
Basic Process:
- The client requests a resource (e.g., GET /premium-data)
- The server returns HTTP 402, along with payment conditions (payment asset, amount, receiving address, etc.)
- The client initiates payment using stablecoins (e.g., USDC)
- The facilitator verifies that the payment is complete
- The client re-initiates the request, providing proof of payment
- The server returns the data
This entire process is programmable and requires no human participation or account systems.

▲ x402 Payment Process (Source: x402 White Paper https://www.x402.org/x402-whitepaper.pdf)
Core Differences Between x402 and Traditional Models

In comparison: HTTPS did not create new websites, but it made "secure communication" a native capability of the internet; similarly, x402 is not a new application, but rather embeds "payments" into the internet protocol layer, making the flow of value a fundamental function of the internet, just like the flow of data.
Why Now, and What Transformations Will It Bring
The underlying assumption of the internet has always been "the user is human"—they will open a browser, log in, and manually complete payments. However, this premise is becoming obsolete. AI agents and automated systems are gradually becoming active participants in the internet, autonomously requesting data, invoking services, and executing operations, no longer requiring human approval for every interaction. If these intelligent agents are to truly participate in economic activities, they must not only be able to make requests but also possess the ability to complete payments instantly and programmatically.
Why This Moment is a Turning Point
Several key technological trends are converging to create conditions for the implementation of x402:
- Stablecoins have become the native currency of the internet, providing machines with a globally accepted, programmable, and instant settlement payment asset.
- The emergence of low-cost Rollups and high-performance settlement chains has made the "pay-per-request" micro-payment model economically viable, with transaction costs as low as one-thousandth of a cent.
- AI agents are transitioning from passive tools to active economic entities, capable of autonomously initiating transactions, purchasing services, and creating value.
- Standards like ERC-8004 for agent identities, along with protocols like Google AP2, provide agents with verifiable identities and transaction histories, enabling the network to recognize "who is paying and why."
These trends collectively form the foundation for x402 to become the native payment transmission layer for machines.
The New Model Opened by x402
x402 allows value to flow freely on the internet like data. This means that payments no longer rely on human interaction or subscription models, but are oriented towards real-time machine-to-machine economic activities.
On-Demand Transactions Between AI and APIs
Agents can pay per call to access data or models without needing API Keys or preloaded funds:
- AI agents pay in real-time to obtain market data
- Research models unlock proprietary information based on retrieval
Autonomous Infrastructure Consumption
Computing power and storage are billed based on usage:
- AI agents pay for each GPU inference
- Decentralized models charge based on the number of calls rather than a subscription model
Autonomous Commercial Activities Between Machines
Digital agents can trade directly with each other:
- In-game AI agents automatically purchase resources
- IoT devices automatically pay for bandwidth or sensor data as needed
This transformation is upgrading the internet from an "information network" to a "machine economy network"—a market system composed of agents that can natively complete payments, purchases, and coordinate services at the protocol layer.
Ecological Momentum is Forming
x402 is no longer limited to the crypto-native domain but is being adopted by institutions operating on the internet and payment infrastructure layers. This indicates that x402 is on a path toward standardization and is expected to become a foundational component for machines to conduct native transactions on the internet. Mainstream industry research, including that from a16z, has also reported that x402 is one of the important solutions to address the challenges of AI payments and settlements.

▲ Crypto Solutions Addressing AI Challenges (Source: a16z "State of Crypto 2025" Report https://a16zcrypto.com/posts/article/state-of-crypto-report-2025/)
Key Forces Driving Adoption
Cloudflare: Integration of Internet Infrastructure
Cloudflare is directly integrating x402 payment processing into its global edge network, executing payment logic at the infrastructure layer rather than as application layer code. At the same time, Cloudflare has launched NET Dollar, a dollar stablecoin for machine automatic settlement, enabling instant confirmation and global coverage. Cloudflare has explicitly stated that the next generation of business models on the internet will be based on micro-payment interactions between agents.
Google: Agent Payments Protocol (AP2)
Google has launched the Agent Payments Protocol (AP2) to enable AI agents to initiate authentication, payment, and settlement operations in both Web2 and Web3 environments. AP2 itself is payment-neutral but natively supports extensions for encrypted payments based on x402, making x402 likely to become the default settlement layer for agent economies in Google Cloud, consumer applications, and enterprise services.
Visa: Trusted Agent Protocol
Visa has launched the Trusted Agent Protocol, aimed at ensuring that AI agents initiating payments can be verified, authorized, and associated with real user intent. This protocol is built in collaboration with Cloudflare and aligns with x402, providing identity and trust infrastructure for mainstream compliance scenarios.
Rapid Growth in Usage
In the past month, as more services integrate this standard and autonomous agents prepare to initiate payments through x402 endpoints, the usage of x402 has accelerated.
In the past 30 days (data from x402scan):
- Number of transactions: 1.35 million
- Total payment amount: $1.48 million
- Active paying agents: 72,150
- Valid payment endpoints: 960
Notably, most of this growth occurred in the last 7 days, indicating that the adoption curve has entered an acceleration phase.

▲ x402 Global Statistics (Past 7 Days, Source: x402scan https://www.x402scan.com/)
This wave of growth is primarily driven by speculative experiments based on x402 (for example, minting tokens through x402 endpoints). Although these activities have speculative attributes, they serve as a stress test while significantly increasing developers' attention to x402 as a payment primitive.
Ecological Landscape

▲ x402 Ecological Market Map (Source: @henloitsjoyce https://x.com/henloitsjoyce/status/1980654010249167279)
Predictive markets focus on binary settlements in the long term, leading to significant information dimensionality reduction in predictive markets. Future socially aware oracles will need to access more data sources and adopt dynamic models for different data to comprehensively assess. Through discussions with DeFi projects related to Polymarket, it has become clear that there is substantial design space for dynamic settlement data occurring in the market. Supporting more sustained predictive markets, such as real-time dynamic in-game trading for sports events, presents significant opportunities in continuous price markets or combinatorial markets like parlays, but currently, oracles do not support this.
The x402 ecosystem is rapidly expanding, covering settlement service providers, infrastructure providers, agent platforms, and application services. This trend indicates that x402 is gradually becoming the foundational layer for building other machine protocols.
Outlook
x402 is still in its early stages, and there is indeed a degree of speculation in the current market attention towards it. However, this short-term sentiment cannot overshadow the structural transformation it represents: for the first time, payments can be realized at the same protocol layer as data transmission, enabling autonomous agents to complete transactions natively on the internet without account systems, intermediaries, or manual authorization.
The long-term value of x402 lies not in the standard itself, but in the entire new infrastructure it activates: including agent identity standards, programmable wallets, low-latency settlement networks, and coordination protocols between machines. Regardless of whether x402 remains the ultimate payment standard in the future, it has initiated an irreversible direction—the internet is evolving from "providing information for humans" to "software-driven economic activities."
免责声明:本文章仅代表作者个人观点,不代表本平台的立场和观点。本文章仅供信息分享,不构成对任何人的任何投资建议。用户与作者之间的任何争议,与本平台无关。如网页中刊载的文章或图片涉及侵权,请提供相关的权利证明和身份证明发送邮件到support@aicoin.com,本平台相关工作人员将会进行核查。