作者:0xkyle, Jimmy Zheng, and Alex
翻译:白话区块链
1、介绍
Maker由丹麦企业家Rune Christensen于2014年创立,并于2017年正式在以太坊网络上推出,Maker是一种具有去中心化稳定币DAI的信用协议。这个简单的概念在10年的发展过程中已经发展成为全球最大的去中心化稳定币。拥有超过100亿美元的总锁定价值(TVL),Maker目前是以太坊DeFi中的巨头之一。
我们相信,Maker作为一项基础资产,将迎来日益机构化的数字世界带来的巨大推动力。其核心思想很简单:随着比特币和以太坊ETF的推出,以及现实资产的Token化,Maker处于机构采用和DeFi的交汇处。
然而,作为一个协议,Maker众所周知地复杂,大多数研究都集中在高层概述上。在Artemis,我们相信世界正朝着日益基本驱动的方向发展,因此,本文的目的是建立一个以基本原理为先导的论文,真正理解Maker的机制,然后进一步为其立论。
*备注:在本文中,Maker将指代通用协议,而MakerDAO指的是管理Maker协议的去中心化自治组织(DAO)。
2、Maker的分析
1)Maker的历史
在我们开始之前,值得深入了解Maker的背景。MakerDAO成立于2014年,是Rune Christensen的心血结晶,他梦想着一个更透明、更可访问的金融系统的世界。在Mt. Gox失去他的资金后,他着手开发一个更稳定的替代品,以取代波动性很大的加密货币,于是创立了Maker。
2017年,DAI正式推出 :这是一种与美元挂钩并由DAO管理的去中心化稳定币。在第一年,尽管以太坊的价格下跌超过80%,DAI成功地保持了与美元的挂钩。在接下来的7年里,Maker继续表现出对全市场崩盘的韧性,就像2020年的黑色星期四,在那一天整个加密货币市场价值损失了三分之一。
Christensen的领导能力是Maker抗脆弱性的不可否认的原因:他应对挑战和引导协议的能力对其成功至关重要。即使在今天,他仍在为MakerDAO的战略方向做出贡献,提出Maker的终局提案。他依然坚定地相信去中心化的未来,称自己“期待着他不再需要的那一天”的到来。

Maker的历史 - 来源:Steakhouse Finance
2)Maker运作方式的详细介绍

示意图展示了Maker的运作方式
从Maker的历史来看,很明显它在过去的十年中经历了许多变化:从接受更多资产作为抵押品,到引入稳定机制;每一次升级都带来了更多的复杂性。最初只是一个简单的借代协议,现在已经发展成为一种更为复杂的东西 - 但在Artemis,我们相信从基本原理建立知识;因此,我们将深入探讨其运作方式。
a). 债务借款与偿还

债务借款与偿还
让我们首先从概述开始。比特币价格为60000美元,比利手头有1个比特币。他需要流动性,但不想在牛市中出售自己的比特币。他前往Maker寻求贷款:通过抵押他的比特币,他可以借款抵押他的比特币。
一段时间过去了,比利想要偿还他的贷款。他必须偿还他借款的债务 + 在他的贷款上累积的稳定费用(利息)(以DAI计)。其中一部分利息会流入Maker的系统剩余缓冲区,而剩余部分将支付给Dai储蓄率持有人 - 即将DAI存入Maker的人。
然而,缓冲区有一个上限 - 有时,本应进入剩余的钱却因为上限而无法进入 - 在这种情况下,将启动剩余拍卖,其中DAI将被“卖出”以获得Maker,然后被销毁。
b). 清算拍卖

清算拍卖操作指南
然而 - 如果比利无法偿还债务怎么办?假设比利在比特币价格为60000美元时获得了一笔3万美元的贷款,贷款价值比(Loan-To-Value,LTV)比率为0.5。第二天,比特币跌至40,000美元,他的LTV比率飙升至0.75 - 假设这是他被清算之前允许的最高LTV比率。比利还必须支付贷款利息,以及清算罚款如果发生的话。
在清算情景中,债务人不仅必须偿还债务,还必须支付债务上的利息和清算罚款。概述如下:
Maker拥有1个比特币(价值40,000美元)
比利欠款30,000美元(债务)
比利欠款3,000美元(稳定费用)
比利欠款2,000美元(清算费用)
因此,协议有几种处理方式:
抵押品拍卖。协议首先会出售抵押品(在本例中为1个比特币)给愿意以略微折扣购买的任何人。最佳情况下,某人以35,000美元购买比特币进行轻微套利 - 这笔钱直接用于填补漏洞。
如果抵押品拍卖筹集的资金不足,Maker会动用其系统剩余缓冲区。
如果缓冲区不足,就会启动最后的手段 - 债务拍卖,Maker会铸造新的MKR并将其拍卖以获得DAI来弥补坏账。
值得注意的是,只有当系统出现逆差时,即支持DAI贷款的抵押品的总价值低于所需水平时,才会真正激活债务拍卖,导致负担不足的债务。这意味着债务拍卖只会发生在极端情况下,因此仅发生过一次 - 就是在造成全市场暴跌的2020年新冠黑天鹅事件中。
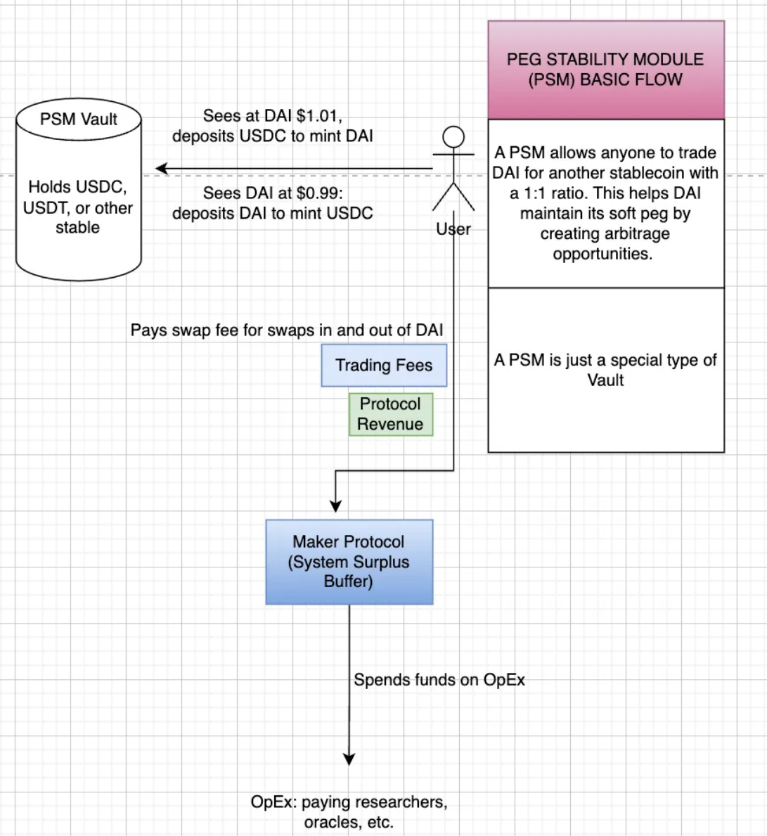
c). DAI的锚定维护

PSM(Peg Stabilization Module)保险库操作指南
现在假设比利对抵押债务不感兴趣,而想要进行套利操作 - 由于DAI是一种去中心化稳定币,他希望每次解锚时都能获利。Maker是如何激励这种行为的呢?
我们现在有了锚定稳定模块(PSM)- 这是一个特殊的保险库,允许任何人以1:1的比率将DAI与另一种稳定币进行交换。
如果DAI的价格为1.01美元,你可以存入1个USDC来铸造1个DAI,从而获利0.01美元。
如果DAI的价格为0.99美元,你可以存入DAI来铸造1个USDC,同样获利0.01美元。
因此,PSM允许套利者维持DAI的价格 - 这不会收取任何交换费用。
d). 普通用户如何利用Maker

在最后一种情况下,比利不想要复杂的东西,他只想收集一些收益。通过Dai储蓄率(DSR)基金池,比利可以存入DAI并赚取竞争性的DAI利率。这种收益来自多个来源,其中主要来源是借款人在其抵押品上支付的稳定费用。
这里就是关于Maker运作方式的操作指南。现在我们对其运作要点有了更好的了解,我们可以深入探讨其中的复杂性。
3)Maker的机制
a.抵押品存入
Maker允许您通过两种主要方式抵押品贷款:
Spark:Maker的网站会将比利重定向到Spark.fi,这是Maker的子DAO。Spark与MakerDAO保险库的区别在于Spark可以提供更广泛范围资产的贷款,而MakerDAO的保险库是独立的,每个保险库提供不同的清算比率和债务上限。
sDAI:Spark还推出了sDAI,这是一种带有收益的DAI版本,并实施了高级风险管理功能,如效率模式和隔离模式。
D3M:Spark通过D3M与Maker连接 - 一个直接的流动性线路。它实现了Maker生态系统与第三方借代协议之间的互动。
MakerDAO保险库 - 可通过Summer.fi访问,允许用户存入抵押品资产以铸造新的DAI。因此,MakerDAO保险库在性质上更具个性化 - 对于同一资产,根据您想要借款的金额,会有不同的保险库。

保险库之间的TVL比较 - 来源:Artemis
你可以看到Maker的保险库中的TVL远远低于Spark的。对于Maker的保险库,A/B/C之间的差异在于它们的稳定费用、清算比率和债务上限。这种TVL差异的一个重要原因可能是Maker没有努力推动这些保险库 - 正如前面提到的,Maker的保险库托管在Summer.fi上,而Maker的主要网页直接引导您到Spark。
b.Maker的拍卖
Maker有三个主要的拍卖:剩余拍卖、抵押品拍卖和债务拍卖。参与这些拍卖的市场参与者被称为“保管人”,每个拍卖都有不同的目的,将在下面详细说明:
剩余拍卖
当系统一切正常时,通过借款人支付的利息产生稳定费用。这种利息以$DAI的形式存在,并用于支付Maker协议的系统剩余缓冲区。系统剩余缓冲区是用于支付Maker运营费用的缓冲区,如预言机、研究人员等。这个系统缓冲区可以通过MakerDAO的治理进行调整,在2021年的一项提案中,它从3000万美元提高到6000万美元。
因此,系统优先使用收入来填充缓冲区,但一旦缓冲区达到上限,DAI中的剩余部分将被拍卖给外部参与者以换取MKR。在这次拍卖中,出价者会竞标更高数量的MKR。一旦拍卖结束,拍卖的DAI将发送给获胜的竞标者,系统将销毁获胜竞标者提供的MKR。
因此,这个系统就被称为剩余拍卖。
抵押品拍卖
抵押品拍卖是清算的第一道防线。它们作为一种手段用来在被清算的保险库中回收债务。对于每种抵押品,都有不同的具体风险参数,但一般机制如下:
当保险库被清算时,会触发抵押品拍卖。任何用户都可以通过发送标识保险库的“bite”交易来清算一个不安全的保险库。这将启动一个抵押品拍卖。
如果被“bite”的保险库中的抵押品数量少于拍卖的一批大小,那么将对该保险库中的所有抵押品进行一次拍卖。
如果被“bite”的保险库中的抵押品数量大于拍卖的一批大小,那么将以全部抵押品的一批大小启动一个拍卖,并且可以再次“bite”该保险库以启动另一个拍卖,直到该保险库中的所有抵押品都在抵押品拍卖中竞标。
抵押品拍卖的一个重要方面是,拍卖到期和出价到期参数取决于具体类型的抵押品,更具有流动性的抵押品类型拥有较短的到期时间,反之亦然。
在抵押品拍卖结束时,获胜竞标者用Dai购买被清算保险库中的抵押品。收到的Dai用于偿还被清算保险库中的未偿债务。
债务拍卖
最后,债务拍卖仅在系统存在已超过指定债务上限的Dai债务,并且剩余缓冲区中没有足够资金来弥补时才会被触发。
债务拍卖用于通过拍卖MKR来为固定金额的Dai注资系统。这是一种反向拍卖,保管人竞标他们愿意接受多少MKR以换取固定金额的Dai。
由于这种情况非常罕见,它只在MakerDAO历史上发生过一次:在2020年的Covid危机期间。在那里,价值每个50000 DAI的40个单独批次被释放,竞标者承诺购买逐渐减少的MKR数量以换取他们50000 DAI的竞标。
一旦拍卖结束,竞标者支付的Dai换取新铸造的MKR将减少系统中的原始债务余额,同时Maker的流通供应量将增加。
c.稳定钉模块
接下来,我们有稳定钉模块(PSM)。这是MakerDAO系统中的一个关键机制,旨在帮助维持DAI与美元的锚定。由于其去中心化性质,DAI必须有一些保障措施来维持其锚定,而PSM有一些机制允许实现这一点:
直接1:1交换:稳定钉模块允许用户以1:1的比率交换法币支持的稳定币(例如USDC、USDP)与Dai,交换的过程中只需支付一小笔费用,反之亦然。这实质上旨在为Dai创造套利机会以维持其锚定,并受制于协议设定的任何费用。
如果对Dai的需求推动价格> $1,套利者可以将1 USDC存入PSM中铸造1 Dai并出售Dai。
相反,如果Dai $1,套利者会在公开市场购买Dai,将其存入PSM中并获得1 USDC以获取利润。这将燃烧Dai(减少供应)并将其推向$1。
抵押支持:用户可以选择将USDC存入PSM而非交换- 作为回报,他们将获得相等数量的DAI,使得由存入的USDC支持的DAI为1:1。
除此之外,Maker还有两项额外功能,虽然不是核心的维持DAI锚定的方式,但仍是有助于维持DAI价格的特点:
MakerDAO可以通过治理投票调整稳定费率以维持DAI的锚定。
如果DAI > $1,增加稳定费率会使得在保险库中抵押品借款变得更加昂贵,这会抑制DAI的创造并减少供应。
如果DAI $1,降低稳定费率会通过降低创造成本刺激DAI需求,增加供应并将DAI的价格推向$1。
Dai储蓄利率本质上是Dai用户通过锁定他们的Dai可以获得的利率。虽然表面上它为持有DAI提供了激励,但它也有助于维持Dai与美元的锚定,因为MKRToken持有者可以调整DSR来帮助引导Dai朝着锚定的方向(但与稳定费率相反)。
DSR收益的主要来源包括稳定费用、协议收入、协议盈余和一般市场动态。DSR利率由MakerDAO治理设定为一种工具,用于平衡DAI的供需。当需要增加DAI需求时,DSR可能会提高,这需要分配更多资金来支持更高的利率。DSR不是由外部来源或传统投资资金资助。截至2024年7月,DSR为年化8%。
d.DAI储蓄利率(DSR)
如上所述,DAI储蓄利率(DSR)是一种特殊模块,DAI持有者可以存入以赚取其DAI的收益。持有Dai的人可以随时将Dai锁定并解锁到DSR合约中。一旦锁定到DSR合约中,Dai将根据一个称为DSR的全局系统变量持续增加。
实质上,DSR存款人可以获得Maker生成的收入的一部分。DSR的收入来自MakerDAO产生的利润,包括借款人支付的稳定费用、清算费用以及Maker保险库中T-bills的收益等其他协议收入。
目前,DSR中有超过20亿美元的DAI,并且其年利率为7%。

e.MKRToken
最后,Maker由其TokenMKR进行治理。持有MKR的持有人可以对系统的关键参数进行投票。MakerDAO的治理是由社区驱动的,决策由MKRToken持有人通过科学治理系统做出。这包括执行投票和治理投票,允许MKR持有人管理协议并确保DAI的稳定性、透明度和效率。
通过利用我们上面描述的所有机制,Maker提供了一个安全、去中心化和稳定的金融系统,允许用户生成和使用DAI,而无需依赖传统的金融中介机构。这种方法体现了加密思想的核心原则,为传统金融系统提供了去中心化的替代方案,实现了对各种金融服务的无需许可访问。

f.Maker的收入来源
现在我们已经介绍了Maker的各种机制,我们可以继续探讨他们主要如何赚钱。在所有DeFi协议中,Maker每年产生的收入最多。在下面的图表中,我们将比较DeFi协议的收入,以便更详细地了解协议的日常表现。
值得注意的是,对于Uniswap,提供的数字是它们赚取的费用 - 因为生成的收入会给流动性提供者,它们实际上并不会赚取任何收入。但为了比较起见,我们使用费用作为收入的代理。


来源:Artemis
在所有DeFi协议中,Maker以9.48倍的倍数交易的FDMC/费用比率表现最佳。在其他货币市场(如Aave和Compound)中,Maker领先优势相当大,在除DEX以外的所有DeFi协议中,Maker的费用收入最高。
在审视其财务状况时,Maker每年的收入高达令人瞠目结舌的2.74亿美元,显然是表现最佳的De-Fi协议之一。问道,Maker的收入来源在哪里呢?
3、Maker的收入来源
1)Maker有三种不同的收入来源
利率支付,也称为稳定费用:这是Maker的主要收入来源。用户在抵押品借入DAI时支付这些费用。例如,D3M(Spark)储藏室每年创造超过8,400万美元的收入。
现实世界资产(RWA):这已成为Maker的主要收入来源。Maker拥有像Monetalis Clydesdale这样的公共信用储藏室,这是一个由美国短期国债抵押担保的价值11.1亿DAI的储藏室。
截至2023年,Maker近80%的费用收入来自过去一年的现实世界资产。在过去12个月中,这为协议的资金库带来了1350万美元的收入。
在操作上,用户并不直接将RWA存入Maker。相反,像Monetalis Clydescale这样的储藏室(如MIP65中讨论的)通过Peg-Stability Module获得USDC,并将其投资于流动债券。
清算费用:他们的第三个也是最后一个收入来源是来自清算费用,当由于不足的抵押品抵押而导致抵押品被清算时收取。然而,由于这种事件的罕见性,从清算中获得的收入并不多。从2022年的28.8百万DAI减少到2023年的仅400万DAI。

来源:MakerBurn

2) Maker与RWA
现在,我们来谈谈为什么Maker在2024年第三季度成为人们口中的话题。关于Maker最值得注意的一点不是他们的数字,而是源自Maker历史上的一个关键时刻,在2022年,他们决定战略性地扩展到现实世界资产。
这一举措标志着DeFi领域的重大转变,因为这是DeFi协议首次大规模整合现实世界金融产品。Maker通过各种举措,如:
将5亿美元的USDC部署到短期债券、ETF和国库券中(Monetalis Clydesdale、Blocktower Andromeda)
推出了一个1亿DAI的储藏室,为一家成立151年的宾夕法尼亚金融机构Huntingdon Valley Bank提供服务。

来源:Steakhouse Dune 仪表板
如今,真实世界资产目前约占Maker资产负债表和DAI支持的25%。Maker成功整合真实世界资产不仅推动了整体费用,还使Maker能够利用更稳定和多样化的收入来源 - 这在维持Maker的护城河并在市场条件艰难的情况下巩固其作为领先DeFi协议的地位中至关重要。
这是一个被低估的观点,必须加以阐述,加密市场众所周知是非常周期性和反射性的,无论是向上还是向下。随着市场的成熟,投资者寻求更安全的投资 - Maker进军真实世界资产领域创造了一个更稳定和一致的收入来源,而不是随着市场状况的反复波动。
Maker现在是DeFi与传统金融融合并增强的潜力的明证,为该领域的创新和真实世界应用设定了新标准。它代表着在去中心化金融和传统金融产品之间架起桥梁的重要一步,将Maker定位为DeFi创新的前沿,顺势满足机构对数字资产的需求潮流。
4、看好Maker的理由
1)2024年的RWA繁荣
现在我们已经讨论了Maker如何转向RWA,我们可以说明为什么RWA很重要。2024年是加密资产市场成熟的一年;随着比特币ETF的推出,我们看到超过140亿美元的净流入进入比特币。这种机构参与的激增不仅限于比特币ETF,主要银行和金融机构越来越多地接受加密资产:
渣打银行和野村证券利用其内部技术分别通过Zodia托管和Laser Digital建立数字资产托管解决方案。
花旗银行、摩根大通和纽约梅隆银行分别与Metaco、NYDIG和Fireblocks等加密公司合作,提供加密货币托管服务。
Visa和万事达卡扩大了他们的加密卡计划,与主要交易平台合作向零售客户和机构客户提供与加密货币相关的卡。
很明显,最大的机构玩家相信数字资产,但不仅仅是比特币。主要资产管理公司长时间谈论了通证化,全球最大的资产管理公司BlackRock目前正在尝试Token化:
BlackRock美元机构数字流动性基金:于2024年3月推出,该基金由以太坊网络上基于区块链的BUIDLToken代表。该基金完全由现金、美国国债和回购协议支持,通过区块链网络每天向Token持有者支付收益。
100万亿美元Token化愿景:BlackRock正在金融领域开展数字转型,旨在将各种资产如债券、股票、房地产和文化资产进行通证化。
这当然引发了最大金融机构之间对所有资产进行Token化的竞争:
摩根大通:通过其区块链平台Onyx推出可编程支付功能,使机构客户能够受益于实时、可编程的财务功能。
汇丰银行:推出名为数字保险库的基于区块链的平台,供托管客户即时访问其私人资产(债务、股权和房地产)。
高盛投资并支持由Circle发行的USDC稳定币,允许大规模全球资金转移而无波动风险,并正在探索将实物资产进行通证化作为一种新的金融工具。
很明显,未来十年将由机构采用加密货币并融合,将Maker定位在这个不断发展的领域的关键时刻。Maker在RWAToken化、DeFi方面建立了强大的存在,同时面向机构。实际上,就在几天前,Maker宣布将在周四开展一项公开竞赛,投资10亿美元用于通证化的美国国债发行:顶级发行商如BlackRock与Securitize、Ondo Finance和Superstate计划申请。

在2023年末,真实世界资产占据了Maker资产负债表上总资产的46%。资料来源:Steakhouse Finance
我们认为,真实世界资产在Maker资产负债表中的比例将继续增长。因此,Maker作为最大的DeFi协议之一,迄今为止与真实世界资产整合最广泛之一,处于战略位置。再加上2024年第三/第四季度可能推出以太坊ETF的潜力,为Maker的长期看涨情况提供了更大的助力。随着以太坊继续成为DeFi的支柱,Maker在这一生态系统中的显著地位进一步巩固了其在促进机构采用方面的角色。
2)Maker的稳定性与韧性
随着主要金融机构越来越多地接受加密货币和区块链技术,他们也将目光投向这一领域的“成熟”品牌。在一个被黑客和拉盘操纵主导的行业中,像Maker这样经受住时间考验的协议在引领即将到来的机构兴趣浪潮中具有更大的合法性和传统性。
除此之外,Maker表现出了处理大规模金融业务的能力,并在市场低迷时表现出了显著的稳定性和韧性 - 它们已经表明能够适应不断变化的市场条件:通过多样化的抵押品池来减轻去中心化稳定币的风险,构建像Peg Stability Module这样的自适应机制,以及灵活的治理机制,允许在需要时进行动态调整。
这种反脆弱性赋予了Maker必要的合法性,现在,凭借机构级基础设施和风险管理协议,这使得Maker成为机构参与最主导的平台。
3)终极目标
Maker被定位为领先的去中心化银行之一,有望成为全球最大的金融机构之一。由于DAI是最广泛使用的去中心化稳定币,能够提供比竞争对手结构更便宜的信贷,加上其作为该领域领导者的战略地位,Maker的案例已经被证明。
然而,也许最大的催化剂尚未被解释 - Maker正在进行的“终极目标”发布将其转变为一个更具规模化的模块化协议生态系统,有可能使其成为即将到来的加密货币周期中最重要的故事之一。这次升级是巨大的,并分为四个主要阶段:
第一阶段:发布季节 - 新Token和基础设施
新Token:引入“NewStable”和“NewGovToken”(占位符名称)作为DAI和MKR的可选升级。
Lockstake引擎(LSE):一项新功能,允许NewGovToken和MKR持有者在锁定Token上获得收益。
NewBridge:连接Maker生态系统Token从以太坊到主要Layer 2网络的低成本桥梁。
Token经济学更新:对MKR销毁机制进行修改和新的Token分发方法。
第二阶段:新视野 - 扩展Maker的生态系统
启动新子DAO:在Maker生态系统内创建自我可持续的、专门化的DAO,从SparkDAO开始。
第三阶段:启动专用Layer 1区块链,用于承载核心Token经济学和治理机制
第四阶段:Maker和子DAO生态系统的核心治理方面将变得最终且不可改变
通过这一计划,Maker的目标是将DAI从当前的45亿美元市值扩大到“1000亿美元甚至更多”。在很大程度上,我们不会专注于这些举措中的许多,因为我们相信将推动增长的主要举措是添加子DAO。
4)SubDAO
终极目标计划代表了Maker生态系统的全面重组,将其转变为一组相互连接的模块化协议网络。在其核心,这一愿景引入了SubDAO 。正如它们的名称所暗示的那样,它们是在Maker成本结构之外运作的项目,最终由MakerDAO管理。
这种新的架构方法旨在简化MakerDAO的运营并增强其可扩展性。SubDAO将能够快速开发和并行推出新产品,而Maker核心可以专注于成为一个高效的Dai铸造引擎。
这一重组的预期结果包括:
加速生态系统增长;
流程自动化的增强;
更大程度的去中心化;
运营费用的显著降低。

SubDAOs各自拥有独特的治理Token、治理流程和工作人员。SubDAOs分为三种类型:
FacilitatorDAOs(促进者DAO)
它们具有管理性质,用于组织MakerDAO、AllocatorDAOs和MiniDAOs的内部机制。FacilitatorDAOs有助于管理治理流程并执行决策和规则。
AllocatorDAOs(分配者DAO)
AllocatorDAOs担负着三个主要功能:
从Maker中生成Dai,并将其分配给DeFi生态系统内的有利可图机会
为Maker生态系统提供一个入口点
孵化MiniDAOs
MiniDAOs是实验性的SubDAOs,除了推动Maker协议的增长外,没有任何特定使命。它们由AllocatorDAOs孵化出来,以进一步去中心化、推广或巩固特定的想法或产品。实质上,它们充当实验性的衍生品,潜在的寿命可能较短。
因此,SubDAOs对MakerDAO和更广泛的去中心化金融(DeFi)生态系统具有革命性意义,因为它们代表了大规模去中心化协议如何演变、创新和管理风险的范式转变。
例如,下面的图表是对终极目标后的MakerDAO运作方式的简化说明:

通过引入多层次治理结构,SubDAOs使MakerDAO能够在保持核心稳定性的同时,在专业领域快速实验和增长。
这种方法应对了成熟DeFi协议面临的几个关键挑战,包括治理疲劳、创新停滞和风险集中。SubDAOs允许决策去中心化,赋予小型、专注的团体在特定领域推动创新的权力,而不会危及整个生态系统。
这种结构不仅提升了协议适应不断变化市场条件的能力,还为社区参与和价值创造创造了新机会。此外,SubDAO模型将MakerDAO的影响力延伸至DeFi传统边界之外,通过地方性倡议和有针对性的资本配置,潜在地催生真实世界的经济影响。目前,除了像Spark这样的现有SubDAOs(Maker的第一个SubDAO)之外,还计划推出一个新的桥梁,用于在以太坊Layer 2网络之间传输DAI;尽管它们并没有做出革命性举措(主要产品是一个借代引擎),但它们证明了SubDAOs的有效性。Spark还将有能力将资本投入到实际资产中,再次展示了SubDAOs如何为原本单一的协议提供了令人难以置信的灵活性。
通过提供更灵活和可扩展的治理框架,SubDAOs为MakerDAO铺平了道路,使其从单一目的的稳定币发行者发展为一个多样化、自我维持的互联金融服务和产品生态系统。这一革命性方法可能为去中心化组织在不断演变的区块链金融领域管理增长、创新和风险设立新标准。
5、总结思考
Maker处于将加密货币引入传统世界前沿的地位,看到这种努力推动其潜力扩展到更大范围,令人极为振奋。随着Endgame的推出,它为整个加密货币领域树立了榜样,其他DAO有望效仿,因为在DAO中,当投票分歧时,往往饱受官僚瘫痪之苦。
此外,Maker处于RWA和以太坊DeFi的完美交汇点,在以太坊ETF的助推下,Maker很可能引领Defi 1.0资产复苏的浪潮。Aave和Uniswap等名字让人联想起,一些“老牌”协议在多次周期后已被证明在压力时具有弹性,而其他一些甚至已经实现了产品市场契合并建立了可持续的收入模式。
Maker的成功将在很大程度上取决于其推出Endgame的能力,同时小心地应对围绕加密资产不断增长的政治不确定性。然而,随着机构对加密资产的兴趣不断增长,以及今年比特币(以及可能是以太坊)ETF的推出,Maker的未来前景比以往任何时候都更加光辉。
Maker的Endgame计划代表着对协议未来的大胆和雄心勃勃的愿景,随着世界朝着以加密货币为中心的未来迈进,Maker站在行业的前沿,有望帮助弥合去中心化资产和中心化世界之间的鸿沟。
本文链接:https://www.hellobtc.com/kp/du/08/5368.html
来源:https://research.artemis.xyz/p/maker-a-deep-dive-into-the-worlds
免责声明:本文章仅代表作者个人观点,不代表本平台的立场和观点。本文章仅供信息分享,不构成对任何人的任何投资建议。用户与作者之间的任何争议,与本平台无关。如网页中刊载的文章或图片涉及侵权,请提供相关的权利证明和身份证明发送邮件到support@aicoin.com,本平台相关工作人员将会进行核查。