刚过去不久的 2019,注定是区块链行业百花齐放的元年:不仅围绕各种区块链生态的应用层出不穷,更涌现了很多有别于以往以公链为唯一目标的跨链项目。尽管区块链行业热点此起彼伏、转瞬即逝,不少红极一时的项目迅速被淘汰,但几乎每位从业者都越来越笃信跨链会成为区块链技术发展的必然趋势,直到区块链成为我们真正生活中不可缺少的一部分,而跨链也必然会像现在的互联网一样,成为各式各样区块链的桥梁。
Wanchain 4.0 所为何来
万维链团队在发布 Wanchain 3.0 之后历时一年的潜心论证与研发,于 2020 年 1 月 20 日正式发布了 Wanchain 4.0,完成了白皮书中又一项重大里程碑——跨链集成商业联盟链。此次升级之后,万维链实现了对比特币、以太坊网络及其生态代币、EOS 及其生态代币、以及联盟链的无缝跨链对接。
区块链的发展很大程度上由实用至上的理念而推动,相信业内人士都曾为横空出世的比特币所惊艳,然而随着对比特币研究的深入发现很难把比特币推广到生活其他方面而感到失望;当以太坊出现后,人们亦对以太坊立志做世界计算机的理念感到无比兴奋,因为以太坊真正提供了更多应用的可能性。这些年来,几乎每个区块链项目都秉承应用赋能的使命而不断涌现,随着众多公链、联盟链及其应用的不断发展,能连接融合各种类型区块链的跨链技术成为区块链真正飞入寻常百姓家不可或缺的基础。
尽管任何人可以匿名加入参与的公链代表区块链技术的创新突破,最为吸睛,但相较联盟链来说,其实际应用与数量,只是整个区块链的冰山一角;而联盟链及其应用早已低调而隐秘的成为现实生活中实际使用中的主力军。
被忽视的联盟链
2019 年以来,跨链技术可谓你方唱罢我登场。不过放眼这些跨链项目,很多只是能跨比特币网络或者以太坊网络,而真正能跨联盟链的项目却十分稀缺。而 Wanchain1.0 到 4.0 的高效开发及发布,不仅让万维链始终在跨链支持数量中拔得头筹,团队独具慧眼更是把自己跨链设计的重点,放在了与联盟链的互连互通上。从万维链的跨链框架开发路线,团队的思路清晰可见,跨链项目从使用应用最多的链开始打通:Wanchain4.0 实现比特币、以太坊、EOS、联盟链的跨链,万维链成为支持区块链行业绝大多数应用的全链类型的跨链项目。
众所周知,联盟链的业务场景往往特别关注隐私和安全,跨链集成公链和跨链集成联盟链所要求的安全阈值标准是不一样的。当今区块链产业在各国的和规划程度还很不一致,但由于很多联盟链的运营和维护通常是由政府、联盟企业进行的,而联盟链也成为金融机构的首选区块链形式。联盟链讲究定制化,每条联盟链都有适用于自己的业务场景和部署配置方式,链和链之间因需求不同行业不同而各不相同。无论是从区块链的实际应用范围还是政府合规考虑,联盟链都是我们社会生活实际应用最易采纳的区块链类型。
基于多种区块链形式的应用虽然迅速增加,但是在现实生活中很难完整应用,正如现实生活中的网络是由单机、局域网、互联网多种类型组成,区块链的实际应用亦需要各种不同的链交互组成。跨链能解决不同链上的数字资产的转移以及交易;另一方面,开发者通过跨链也能改变目前区块链单一的生态壁垒,形成更符合实际用途的复杂应用。
跨链的主流方式
随着公链项目的发展壮大,一个个区块链价值孤岛形成,跨链旨在成为各种链应用的桥梁。但鲜为人知的是,其实早在 2016 年,以太坊创始人 Vitalik Buterin 就发表了《链的互操作性》(Chain interoperability)讨论跨链技术,而在那一年,绝大多数公链尚未诞生,而这篇文章是 Vitalik 专门为联盟链 R3 撰写的,目前主流的跨链方式其实都来自于 Vitalik 的那份报告。如今反而观之,无论是趋势发展,还是技术基础,Vitalik 对区块链技术发展的远见卓识由此可见一斑。

当今跨链项目主要采用的跨链方式简述如下:
公证人模式(Notary Schemes):即引入中介即「公证人」,成为可信任的第三方进行交易确认和验证。公证人可以独立提交可信交易列表,相互交叉的部分作为可信交易;另一种方法是采用多重签名交易。在联盟链中见证人集合最好就是共识节点集合,以达到最高安全性。
中继(Relays):一个外部的第三方,被称为 Relayer,发送一个交易到 BTC-Relay 的智能合约,内容是最新的比特币区的区块头,BTC-Relay 基于现存的区块头信息在以太坊部署的 Relay 合约校验发送的区块头的有效性。如果校验通过,则加入到 BTC-Relay 维护的比特币区块头链,由于比特币强大的算力做担保,第三方伪造合法区块头几乎不可能,因此理论上 BTC-Relay 能够提供一个客观的比特币链上的数据。
侧链(Sidechains):侧链表达的是两条链之间的关系,并不是特指某种跨链技术或方案。侧链是指一条锚定某主链的新链,比如一条链 B 能拥有另外一个链 A 的所有功能,则称链 B 为链 A 的侧链,链 A 为链 B 的主链。其中主链 A 并不知道侧链 B 的存在,侧链 B 知道有主链 A 的存在。比如,以太坊可以成为比特币的侧链,比特币作为以太坊的主链。但是主链不知道侧链的存在,侧链知道主链的存在,即侧链能读懂主链。
哈希锁定(Hash-locking):也叫原子互换(Atomic Swap),主要是通过哈希时间锁(hash time lock)和密数(Secret)让双方完成交易,不需要第三方公证人。举例来说,A 和 B 可以达成协议,协将锁定 A 的代币数额,在某个区块链高度时期 T 到来之前,如果 B 能够向 A 出示一个适当的 R,使得 R 的哈希值等于事先约定的值 H,B 就能获得这些代币;如果直到时刻 T 过去了,B 仍然未能提供一个正确的 R,锁定的代币将自动解冻并归还 A。这个过程产生随机数和验证随机数的过程。
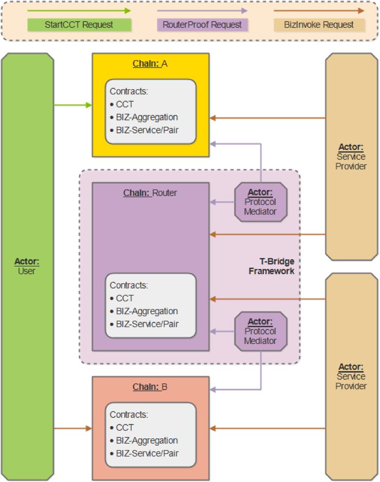
T-Bridge 框架初识
万维链的跨链不同于前文介绍的几种跨链的主流实现方式,而是有所融合创新。Wanchain 4.0 提供了万维链跨链解决方案的扩展能力,通过 T-Bridge 框架,万维链不仅能够支持原有的安全多方计算算法,同时还能够支持更多新的算法机制,例如单一授权签名、安全多方计算签名、Schnorr 签名等。同时,T-Bridge 框架的合约中还包括数据验证,以应对未来潜在的风险和挑战。
Wanchain 4.0 提供了一套适用于通用跨链交易的参考架构和平台。基于 Wanchain 4.0 平台,引入状态机模式来应对不同的跨链应用场景,开发人员或用户便能够定义相关的业务合约,配置状态机参数,整个过程轻巧灵活,不涉及繁重的开发工作。得益于 T-Bridge 框架,开发人员能够快速完成跨链需求完成复杂商业场景的落地。
意义
T-Bridge 框架是万维链团队为了有效解决公链和联盟链之间的跨链交互问题而设计的架构,该通用参考架构具有一系列模块化组件和通用协议,有效兼容了万维链业已推出的基于 Storeman 跨链节点组的公链跨链机制。
开发人员可利用 T-Bridge 框架通过路由链将两条异构区块链网络(公链到公链、联盟链到公链或者联盟链到联盟链)进行跨链连接。可以快速实现场景诸如联盟链平台之间的积分交互兑换、 或者联盟链跟基于 T-Bridge 框架的路由链(如 Wanchain)连接,通过跨链机制在公链上触发自动赔付操作,也能实现通过基于 T-Bridge 框架的路由链(如万维链)无缝连接两条不同的联盟链。在未来,大部分传统世界的资产终将搬到链上,尤其是搬到联盟链上。而与此同时,这些联盟链又必须要符合当地的法律法规,并接受当地有关部门的监管。Wanchain 4.0 平台架构能将遍布世界的联盟链连接在一起,这也为如股票、债券、证券等传统资产在全球范围内的合规交易奠定了良好的基础。
尽管协议中介人(Protocol Mediator)角色和路由链角色的实现方法各不相同,但对于大多数用户而言,使用万维链作为路由链,Storeman 节点组作为协议中介人是最佳选择,因为这种方式能让第三方开发的应用和服务访问到所有与万维链网络相连的公链和联盟链。Wanchain 4.0 普适的跨链集成方式将加速 Wanchain Storeman 跨链节点网络的扩张。因为每跨链集成一条新的公链或者联盟链,都需要建立新的 Storeman 节点组,而新 Storeman 节点组需要新的安全保证金,这必将导致更多的 WAN 代币作为安全保证金锁定在新的 Storeman 节点组中。
由于 T-Bridge 框架对跨链环节和流程中的众多要素进行了标准化设计,因此该框架极大提高了跨链集成一条新链的效率。迄今为止,万维链主网已经跨链集成了三条主流公链(比特币、以太坊、EOS)。随着 Wanchain 4.0 通用框架的启动,新链与万维链的跨链集成速度必将大幅改善。
由于 T-Bridge 框架允许对资产和数据进行跨链交易,因此有望通过引入跨链智能合约来解决更多复杂的现实问题。打个比方,以太坊上的智能合约通过路由链(如万维链)可以侦听在比特币网络中发生的事件,然后智能合约通过跨链交易对该事件做出响应。基于此,人们可以在链上构建能够实时响应且需求复杂的智能合约来解决现实问题。
架构
Wanchain 4.0 通过 T-Bridge 框架将原链(source chain)、目标链(target chain)和路由链(routing chain)中的组件连接在一起,并为跨链交易定义了通用组件和通用协议。T-Bridge 框架允许终端用户、命令行界面(CLI)和 API 工具等参与方访问服务提供商并发起跨链交易(Cross-chain Transaction)。跨链交易先由业务服务和跨链智能合约进行处理,然后将处理结果传输到协议中介人(Protocol Mediator)进行跨链操作。跨链交易的处理和传输依赖于三大模型:信任模型(trust model),确保资产和数据的完整性;交互模型(interaction model),定义区块链特定智能合约的操作;路由模型(routing model),定义跨链的事件、消息和数据传输。借助 T-Bridge 框架,任何人可基于此来开发自己的业务和跨链智能合约,并轻松构建去中心化的跨链应用。

开发人员可直达访问万维链 T-Bridge 框架 快速入门。
与其他跨链项目对比
Wanchain 4.0 与其他市场熟知的跨链项目实际状态对比如下图所示:

万维链展望
回首 2019 年,对于万维链是充实而硕果累累的一年:4 月 1 日,万维链发布了 PoS 共识黄皮书,介绍全新设计的星系共识(Galaxy Consensus);8 月 19 日,万维链星系共识全系列产品正式版如约而至,移动端轻钱包 Wan Wallet Mobile 首次亮相;9 月 2 日,万维链主网共识机制在高度为 4,046,000 的区块上成功由 PoW 共识切换至 PoS 星系共识。12 月 9 日,万维链发布了 2020 年路线图。
2020 年刚刚开年,Wanchain 4.0 于 1 月 20 日发布,通过 T-Bridge 通用跨链框架,实现公链和联盟链之间的互操作,在热点纷呈的区块链行业领先一步。立足于应用、扎根于社会实际,让万维链胸有成竹,信心百倍。展望未来,区块链及其跨链应用必将引吭高歌,大有可为。
扫描关注微信公众号Wanchain万维链,获取更多信息

免责声明:本文章仅代表作者个人观点,不代表本平台的立场和观点。本文章仅供信息分享,不构成对任何人的任何投资建议。用户与作者之间的任何争议,与本平台无关。如网页中刊载的文章或图片涉及侵权,请提供相关的权利证明和身份证明发送邮件到support@aicoin.com,本平台相关工作人员将会进行核查。