The Ethereum Foundation has announced that the ERC-8004 standard will soon go live on the mainnet, adding fuel to the already hot AI Agent sector.
It is said that new protocols bring new opportunities. What does this new standard really mean? Is it merely a technical iteration, or is it a key strategic layout for Ethereum in the AI era?
While retail investors are still chasing the next hundredfold meme, industry giants like Coinbase, Cloudflare, and Solana have quietly entered the arena, laying the groundwork for trust and payment tracks for the impending AI wave.
How will this transformation evolve? On the three battlefields of Ethereum, Base, and Solana, which projects have already seized the initiative?
Why ERC-8004 is Needed
Everyone is looking forward to 2026 being the year of the explosion of AI Agent applications and Vibe-coding, with more AI Agents developed by different companies and teams emerging.
Imagine that in the future, you have an AI travel assistant. When you ask it to help you book a trip, it may need to interact with countless external AI agents: the airline's booking AI, the hotel reservation AI, the local car rental AI, and even an AI that helps you plan your itinerary.
So the question arises: how does your travel assistant know which airline's AI is official and not a scam? How can you trust that the car rental AI you’ve never met won’t let you down at a critical moment?
In the human world, we solve trust and fraud issues through business licenses, credit ratings, and platform guarantees. But in a digital world composed of countless anonymous AI agents, there exists a significant "trust gap" between agents.
Without a unified standard, the AI economy could either become a closed system controlled by giants like Google and Apple, where data and reputation cannot interconnect, or it could devolve into a breeding ground for fraud and poor service.
ERC-8004: The "ID Card" for Agents
ERC-8004 was born to address this issue.
It can be understood as a global identity system based on Ethereum, tailored for AI Agents, akin to an immutable digital passport that grants each AI agent a unique identity.
This "passport" can also dynamically record an agent's entire "resume": how many clients it has served, how many positive reviews it has received, whether it has passed third-party "skill certifications," and so on.
All of this is transparent, recorded on-chain, and cannot be deleted or modified by anyone (including the AI itself).
Why is this important? Because it establishes a universal reputation system. An AI agent that has accumulated good reputation on platform A can seamlessly connect to platform B with its "credit file," without starting from scratch. Reputation is the most important asset and collateral for AI agents in this digital world.

The core of ERC-8004: a trinity of identity registry, reputation registry, and verification registry
Just as ERC-20 unified tokens and ERC-721 opened up the NFT market, ERC-8004 aims to provide a unified trust foundation for the impending AI Agent economy.
Web2 AI Agents can also utilize this reputation system for real-world interactions. For example, a weather forecasting AI agent can obtain off-chain meteorological data through oracles and accumulate reputation on-chain based on data accuracy.
Now let’s look at a crypto-native scenario. Suppose a new meme coin project wants to airdrop precisely to those real, experienced "P little generals," rather than to bots or opportunists. How can the project filter them? ERC-8004 provides a perfect solution.
The project can set a rule: only airdrop to those AI trading assistants whose ERC-8004 identity records show "traded more than 20 types of meme coins in the past 3 months, with more than 5 profitable trades."
This way, no matter how many new wallets you create, as long as your AI trading assistant's "credit file" does not meet the standards, you will not receive the airdrop. This fundamentally raises the cost of witch attacks and ensures that the project's tokens go to the most core community contributors.

The evolution history of ERC standards, from ERC-20 to ERC-8004, with each standard opening new application scenarios
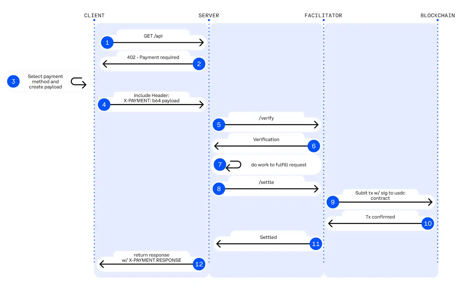
x402: The POS Machine for Agents
While ERC-8004 addresses the questions of "who are you" and "should I trust you" among AI Agents, the x402 protocol solves the problem of "how agents transact with each other."
It provides a set of standardized Web3 payment instructions, allowing an AI service provider to automatically issue a "bill" upon receiving a request. The AI agent requesting the service can automatically understand this bill and complete the payment.
The entire process is "payment in hand, delivery in hand," without human intervention.

The overall architecture of the x402 protocol, showing how clients, servers, and facilitators collaborate to complete payments
For example, an AI drawing assistant needs to call a more powerful cloud AI model to complete a complex image. Through x402, the drawing assistant can automatically pay $0.01 in computing fees to the cloud AI model and complete the transaction upon receiving the image, all done automatically within seconds without any human approval or complex payment processes.
In short, ERC-8004 serves as the ID card and credit report for AI, while x402 acts as the POS machine they use for transactions.
The combination of the two paves the way for AI Agents to collaborate and exchange value securely and reliably on a global scale.
The "Agent Economy" Singularity Has Arrived
The rapid market explosion of x402 and ERC-8004 is not a coincidence of technical iteration, but a strategic layout carefully considered by industry giants. It marks the beginning of a new era of deep integration between Web3 payments and Web2 applications.
Web2 Applications + Web3 Payments
The ERC-8004 protocol from Ethereum provides a consensus of trust, while the collaboration between Coinbase and Cloudflare lays the real payment tracks for the Agent economy.
For Ethereum, ERC-8004 expands the application of blockchain from DeFi to a broader AI economy, creating new application scenarios for ETH. For instance, as collateral for AI agents, payment fees, etc., thereby consolidating its position as the "global settlement layer."
Cloudflare, as one of the largest CDN service providers globally, covers millions of websites. By integrating x402 into its services, Coinbase, through its partnership with Cloudflare, can not only provide AI agent payment capabilities to a vast number of Web2 customers but also seize the infrastructure entry point of the AI economy, expanding its business boundaries.
Moreover, Coinbase also plays the role of a compliant fiat on/off-ramp, allowing the entire payment loop to form.

The technical architecture of the integration of Web2 and Web3, showing how Cloudflare, Coinbase, and Ethereum collaborate
The combination of ERC-8004 and x402 essentially constructs a framework that allows the Web2 AI Agent economic system to operate on Web3 infrastructure.
It centers on AI, bridging the economic loop of "Web2 applications + Web3 settlement," enabling crypto to capture incremental value from real-world AI application scenarios, rather than merely being an internal speculative cycle.
Bets from Giants
Crypto giants have recognized the importance of this sector to the entire industry, and Ethereum, Coinbase, and Solana have all completed their entries.
In September 2025, the Ethereum Foundation officially established a dedicated dAI (decentralized AI) team, positioning it as a core strategic direction alongside privacy and scalability.
The mission of this team is very clear: to make Ethereum the preferred settlement and coordination layer for AI and machine economies. The ERC-8004 standard is the cornerstone of this grand vision and the primary development task following the establishment of the dAI team.

The complete organizational structure of the Ethereum Foundation, with the dAI team positioned alongside the privacy and scalability teams as core strategic directions
The dAI team is led by Ethereum core developer Davide Crapis, and its core members and ecological contributors are impressive. The team includes core members like Vitto Rivabella from the Ethereum Foundation, and has attracted important figures such as Marco De Rossi, head of MetaMask AI, Erik Reppel, a former senior engineer at Coinbase and creator of the x402 protocol, and Jordan Ellis from Google, all becoming core developers of ERC-8004.
Additionally, the team includes external advisor Jessy (@13yearoldvc) from Nascent, and Kevin (@kleffew94) from the Coinbase developer platform, co-author of the x402 white paper, forming a strong ecological network for dAI.
Coinbase has not only partnered with Cloudflare to establish the x402 Foundation, but the Base network has also become the main battlefield for x402 transactions.
Solana has positioned x402 as the core of its AI strategy, with co-founder Toly even personally registering the x402.sol domain name. In addition, it hosted an x402 hackathon at the end of 2025 that attracted over 400 participating projects, and its official Twitter frequently interacts with ecological projects.
As of the end of January 2026, the annual payment volume of the x402 protocol has reached $600 million, with the number of transactions on the Base chain exceeding 2.29 million in just a few months. A brand new economic system driven by AI agents is forming at an astonishing speed.
How to Track the Ecosystem
For readers who want to continuously track the 8004 and x402 ecosystems, the following channels and tools are worth bookmarking:
Core Figures and Community Dynamics on X (Twitter)
This is the main channel for obtaining the latest and most real-time information. It is recommended to follow the dAI team and key contributors, who frequently post updates on new projects, demos, and integrations:
• @DavideCrapis: Head of the dAI team, often posts mainnet updates and ecosystem announcements.
• @marco_derossi: Head of MetaMask AI, main author of ERC-8004.
• @programmer: Erik Reppel, creator of the x402 protocol.
• @VittoStack: Ethereum Foundation AI engineer, frequently posts ecosystem maps and tools.
• @13yearoldvc: dAI team advisor, shares unique insights on x402/8004.
• @kleffew94: Co-author of the x402 white paper, Coinbase developer.
• @AIonBase_: Updates on AI projects in the Base ecosystem.
Official Websites and GitHub
• x402 Official Website: https://www.x402.org/ (The Ecosystem page lists all officially integrated projects)
• 8004scan: https://www.8004scan.io/ (View registered AI agents, identity NFTs, and reputation records)
• x402scan: https://www.x402scan.com/ (An x402 ecosystem explorer that tracks transactions and adoption of the x402 protocol)
For tech enthusiasts and developers, GitHub is the best place to understand technical details and find example projects:
• ERC-8004 Reference Implementation: https://github.com/ChaosChain/trustless-agents-erc-ri
• ChaosChain Genesis Studio: https://github.com/ChaosChain/chaoschain-genesis-studio (The first end-to-end commercial prototype)
• Awesome ERC-8004: https://github.com/sudeepb02/awesome-erc8004 (A community-maintained curated list of projects, SDKs, and tools)
Notable Projects
Ethereum Ecosystem Projects
As the birthplace of the ERC-8004 standard, Ethereum has gathered a large number of infrastructure projects. These projects often play foundational roles in the x402 and ERC-8004 ecosystems, with frequent interactions among teams (such as discussions and collaborations in X spaces), attracting smart money from firms like Electric Capital and Mirana.

A panoramic view of the Ethereum AI ecosystem, showcasing key projects and participants in the ERC-8004 ecosystem
1. 8004scan
8004scan is an on-chain browser for AI agents, supported by AltLayer. Davide Crapis, the head of the dAI team, and several team members have frequently shared and interacted with it, calling it "an open, unified interface for checking agent identity data."
On this website, you can query information about over 4,500 registered AI agents, including IDs, owners, reputation scores, and historical records, making it an important entry point for understanding the ecosystem.
This project has not issued a token.
2. ChaosChain Genesis Studio
ChaosChain Genesis Studio is the first end-to-end commercial prototype of the ERC-8004 and x402 ecosystems, created by developer @lordOfAFew.
It is not an independent project but an open-source reference implementation that fully demonstrates how to combine the identity system of ERC-8004 with the USDC payment functionality of x402, providing developers with a template to directly build commercial applications.
This project is an open-source tool and does not have a token.
3. Giza Protocol
Giza is a protocol focused on zkML (zero-knowledge machine learning) technology, funded by the Ethereum Foundation and in deep collaboration with Starkware.
Its core value lies in the ability to prove the correctness and reliability of AI model outputs without disclosing data and model details through zero-knowledge proof technology.
In the ERC-8004 ecosystem, Giza can provide "verifiability" backing for the reputation of AI agents. For example, an AI trader can use Giza to prove that its operations strictly adhere to preset strategies, thereby earning higher reputation scores.
This project has issued a token (GIZA), with a current market cap of approximately $9M, having reached a historical high of about $122M.
4. Superfluid
Superfluid is a "streaming payment" protocol that went live as early as 2020. Recently, it has gained renewed attention due to its fit with high-frequency, small payment scenarios for AI agents and has become an award-winning project at the Ethereum Foundation x402 hackathon.
It allows funds to be paid continuously, like data streams, on a per-second, per-minute, or per-hour basis, truly achieving "pay-as-you-go" and significantly improving capital utilization efficiency.
This project has issued a token (SUPER), with a current market cap of approximately $2.2M.
5. EigenLayer
EigenLayer is a re-staking protocol that allows users to "re-stake" already staked ETH or other LST assets to provide services for other protocols that require security guarantees.
In the AI agent ecosystem, EigenLayer can serve as a decentralized trust layer, providing economic security for the computation and verification processes of AI models. An AI agent verified by EigenLayer may have a higher value for its ERC-8004 identity.
This project has issued a token (EIGEN).
Base Ecosystem Projects
Base, as Coinbase's Layer 2, is the main battlefield for the x402 protocol. According to AI on Base data, the number of x402 transactions on the Base chain has surpassed that of Solana, capturing 60% of the market share.

Projects related to ERC-8004 on Base
1. Virtuals Protocol
Virtuals Protocol has built a launchpad for AI agents, allowing different AI agents to discover, collaborate, and settle with each other.
The team has publicly stated that they are working closely with the Ethereum Foundation to promote Ethereum as the settlement center for AI agents. According to AI on Base data, this ecosystem has generated $467 million in GDP and $133,000 in revenue.
This project has issued a token (VIRTUAL).
2. CLAWD
CLAWD is a phenomenal AI agent experiment on the Base chain initiated by Ethereum Foundation developer Austin Griffith.
At its core is a bot running on Twitter (clawd.atg.eth) that can monitor the sentiment of tweets containing specific keywords and trigger on-chain token buybacks and burns based on whether the sentiment is positive or negative.
This "sentiment-driven token economics" is highly innovative. Although the $CLAWD token was spontaneously created by the community, the experiment has received multiple interactions from dAI team leader Davide Crapis, as well as from Base officials and Jesse Pollak, with Austin Griffith himself closely connected to the dAI group.
The $CLAWD token on the Base chain has been issued, with significant trading volume, attracting widespread community attention. Its current market cap is approximately $23M, with a historical high of $34M.
Following the success of CLAWD, the second AI agent of the CLAWD Legion, EMBER, was created by developer @bsmokes.
EMBER has its own GitHub account and can interact with CLAWD on the X platform and on-chain, showcasing the potential for collaboration between AI agents, with a current market cap of approximately $2.5M.
3. BlockRun.AI
BlockRun.AI is a platform providing large model API services for AI agents, frequently shared by AI on Base and supporting the x402-mcp tool promoted by Base head Jesse Pollak. It provides a unified interface for AI agents to call services from mainstream large models like ChatGPT, Anthropic, and Google on demand and in real-time, serving as an important infrastructure for AI agents to gain intelligent capabilities.
This project has not issued a token.
Solana Ecosystem Projects
Solana's x402 hackathon held in November 2025 attracted over 400 projects, with prizes exceeding $130,000, and the awarded projects leaned towards hardware and real-time payment innovations. Here are some of the more popular projects:

A panoramic view of Solana's AI infrastructure, showcasing Solana's layout in hardware innovation and real-time payments
1. Daydreams Agents
Daydreams Agents is a development framework focused on the commercialization of AI Agents, supported by the Solana Foundation.
Its launched Lucid Agents Commerce SDK allows developers to quickly build AI Agents capable of autonomously selling services and collecting fees within 60 seconds.
These Agents natively support the x402 payment protocol and the ERC-8004 identity standard, enabling automatic transactions and collaborations between agents.
The Daydreams project is deployed across multiple chains including Solana, Base, and Starknet, providing developers with a complete "build-deploy-monetize" toolchain.
This project has issued a token (DREAMS), with a current market cap of approximately $12M.
2. PayAI Network
PayAI Network, as one of the premium x402 service providers, has received multiple interactions from Solana's official Twitter.
It acts as an x402 facilitator, playing a key intermediary role in the x402 protocol. Specifically, when an AI agent needs to make a payment to another AI agent, the facilitator is responsible for verifying the legitimacy of the payment request and then executing the actual fund transfer and settlement on-chain on behalf of the application.
This way, developers of AI agents do not need to directly handle complex blockchain interactions; they can complete payments simply through PayAI's API, significantly lowering the entry barrier.
PayAI is also actively promoting the deep integration of x402 with ERC-8004, proposing to automatically record the evaluations of both buyers and sellers in the ERC-8004 reputation system after each x402 payment is completed, thus achieving a closed loop of "payment equals reputation accumulation."
This project has issued a token (PAYAI), with a current market cap of approximately $7.4M.
3. Intelligence Cubed (i³)
i³ is the champion of the main track of the Solana x402 hackathon.
It introduced the concept of IMO (Initial Model Offering), allowing developers to tokenize AI models and sell ownership, while investors can receive dividends based on the frequency of model calls, providing a new path for the commercialization of AI models. All payments are completed through x402.
This project has not issued a token.
Conclusion
The emergence of x402 and ERC-8004 is not just a technical upgrade but a paradigm revolution about "who can pay for AI." With giants like Coinbase, Cloudflare, the Ethereum Foundation, and Solana entering the space, a brand new economy driven by AI Agents is rapidly forming.
From the distribution of projects, the Ethereum ecosystem focuses on infrastructure and trust layers, the Base ecosystem forms an application layer ecosystem centered around Virtuals Protocol, while the Solana ecosystem emphasizes hardware innovation and real-time payments. For investors, focusing on projects that have received official endorsement, proven themselves in hackathons, and have genuine popularity in the community is undoubtedly the best path to seize this wave of AI + Crypto.
免责声明:本文章仅代表作者个人观点,不代表本平台的立场和观点。本文章仅供信息分享,不构成对任何人的任何投资建议。用户与作者之间的任何争议,与本平台无关。如网页中刊载的文章或图片涉及侵权,请提供相关的权利证明和身份证明发送邮件到support@aicoin.com,本平台相关工作人员将会进行核查。


