Written by: aryan
Translated by: Tia, Techub News
For decades, online advertising has been the only way for the internet to survive.
Everyone is vying for attention. To achieve this, companies collect all possible data around you, create user profiles, and show you ads.

On the internet, this singular model has opened up a market now worth trillions of dollars.
Finance has always existed on the internet:
Collaborating with payment providers
Setting up paywalls to restrict website access
Or displaying ads
However, there has never been a way to make micro-payments (1 dollar) economically viable (Visa/Mastercard charges about 2% + $0.10 per transaction), which is why advertising became the only model that allows:
Users to access vast amounts of content for free;
Advertisers to reach targeted users to promote products;
Content publishers to earn revenue.
This is a win-win system for all three parties.
As the world moves towards the era of agents:
Agents are becoming consumers of content, rather than humans themselves, acting as intermediaries.
Advertisers will no longer be able to directly target human users, leading to the collapse of the advertising economy.
Agents will either scrape content or purchase content.
APIs (Application Programming Interfaces) will become the default mode of communication, replacing browsers or proxy browsers.

Scraping or stealing content is economically unsustainable for the entire internet, so content publishers will turn to charging small fees for website content, and agents will need a way to complete payments. For decades, micro-payments have been impossible until the advent of blockchain.
Blockchains like Solana enable micro-payments to be made at scale without "exploiting" users.
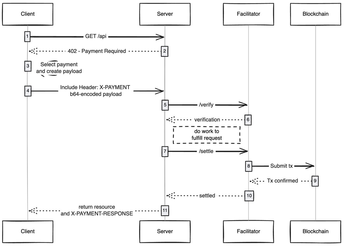
x402 is a standard built on the spirit of the HTTP 402 status code, creating a unified interface for:
Consumers to pay for content;
Publishers to charge for content;
And without intermediaries (Visa/Mastercard),
thus making "agent-based micro-payments" possible.

Whenever a client (whether an agent or browser) sends a request to access content, the content host will respond with a "payment required for content" request. Once the client completes the payment, access is granted, unlocking a new economic system for the "agent internet."
I am excited about the following use cases:
Gasless User Experience (gasless UX): I think an underexplored point is how x402 allows users to transact without gas fees on any network. Users only need to hold assets in their wallets.
x402 Browser: Someone should directly fork Chromium and build x402 into the browser. Brave should do this—they have a good reputation in the crypto space, already have a built-in wallet, and support IPFS by default. In my view, they are the closest to achieving this.
Onchain Bazaars: Just like traditional markets, there is a "discoverability" issue. The Coinbase Developer Platform addresses this by introducing the concept of "bazaar," but these are off-chain maintained bazaars, so there will always be some barriers. Someone should create an on-chain directory where anyone can add the content they are selling (APIs, newsletters, books, etc.) and incorporate a rating mechanism in the directory, similar to how OpenRouter rates models.
Skipping Ads: Like any new technology, the world needs time to adopt x402. In the meantime, it could be possible to skip ads through micro-payments—this is a very natural evolution of x402. You could set a daily spending limit, and when you access YouTube, the x402 browser would automatically skip ads for you and pay the corresponding fees to advertisers.
I am always amazed at how a simple technology can unlock a whole new economic system, and x402 is one of them.
If you are building products in this space—whether on the seller or buyer side—please reach out to me; we are creating something for you.
免责声明:本文章仅代表作者个人观点,不代表本平台的立场和观点。本文章仅供信息分享,不构成对任何人的任何投资建议。用户与作者之间的任何争议,与本平台无关。如网页中刊载的文章或图片涉及侵权,请提供相关的权利证明和身份证明发送邮件到support@aicoin.com,本平台相关工作人员将会进行核查。


